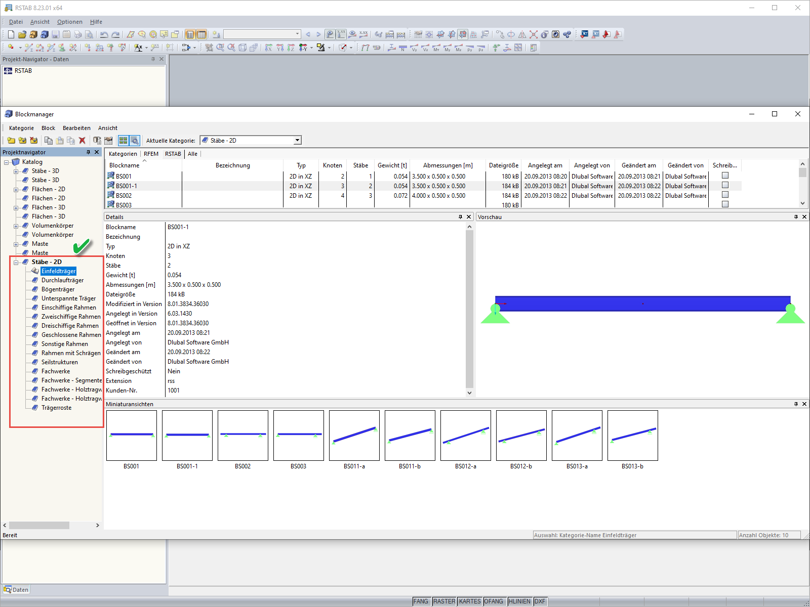
Obnovení připojení projektu
Obnovení připojení projektu
30.5.2024
019158
  • RFEM 5
  • RSTAB 8

Obnovení připojení projektu

Používá se v
  • Chybové hlášení při otevření Správce bloků
Sdílet