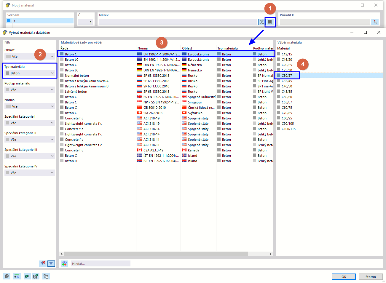
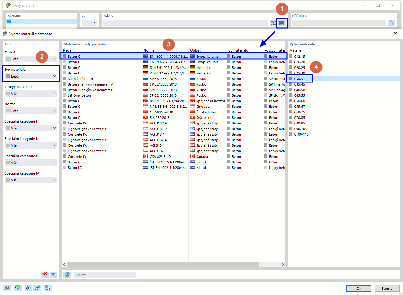
Výběr betonového materiálu z databáze
Výběr betonového materiálu z databáze
9.3.2024
021900
  • RFEM 6

Výběr betonového materiálu z databáze

Sdílet