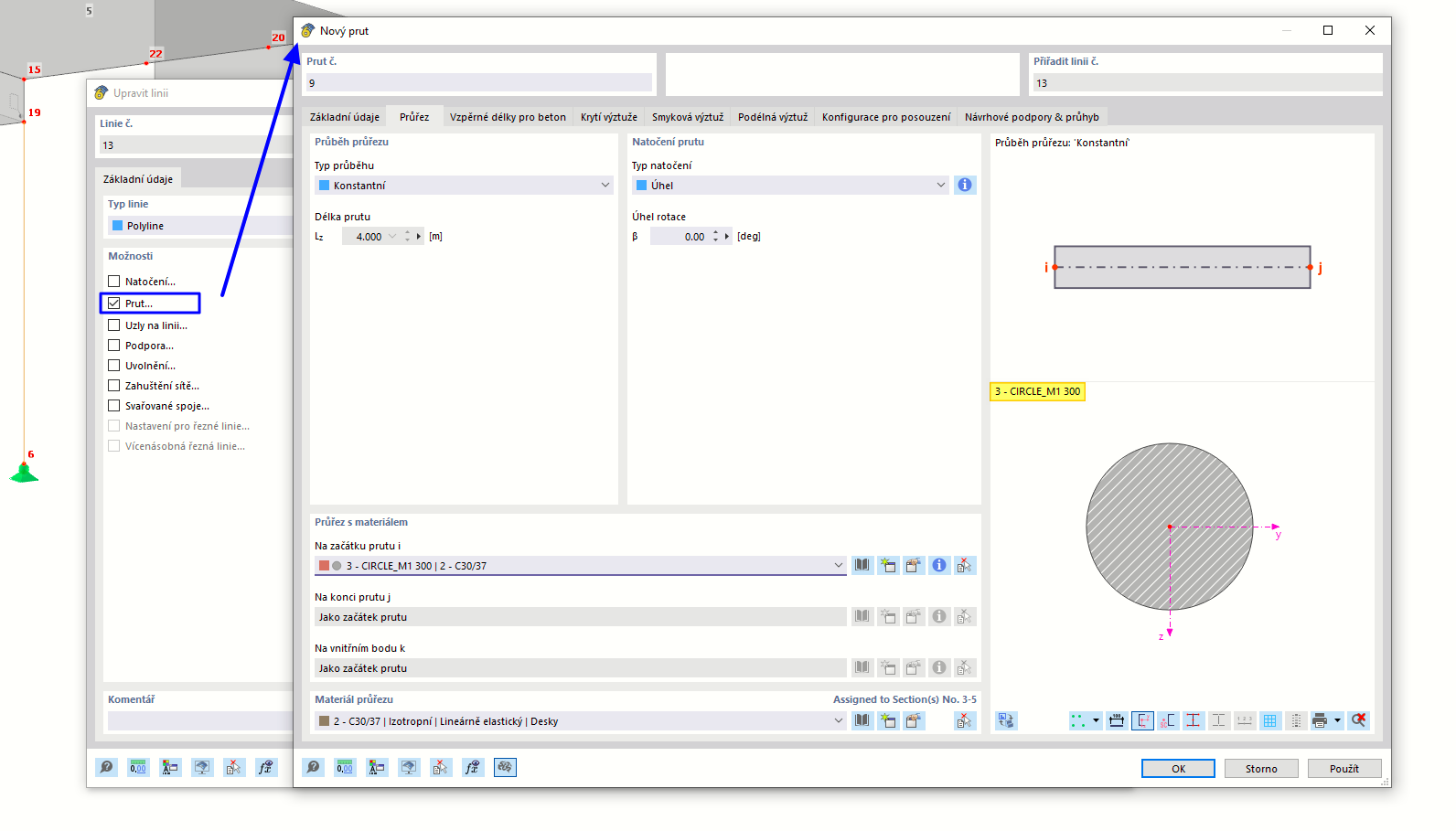
Přiřazení prutu linii
Přiřazení prutu linii
9.3.2024
021977
  • RFEM 5

Přiřazení prutu linii

Sdílet