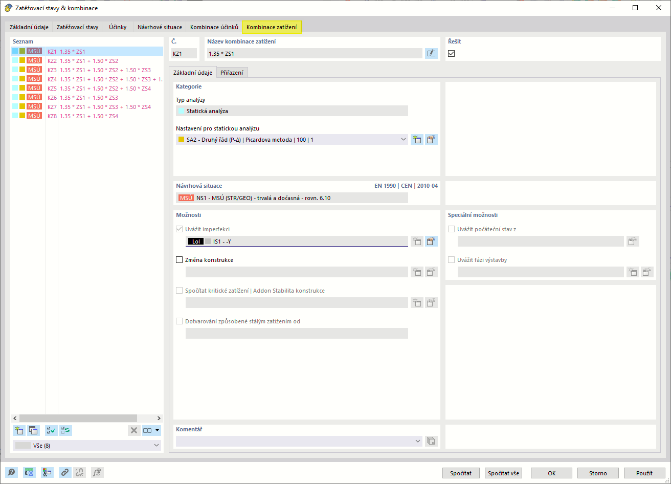
Záložka "Kombinace zatížení"
Záložka "Kombinace zatížení"
9.3.2024
022112
  • RFEM 6

Záložka "Kombinace zatížení"

Sdílet