Dialog ' Správce tiskových protokolů '
Dialog ' Správce tiskových protokolů '
9.3.2024
022195
  • RFEM 5

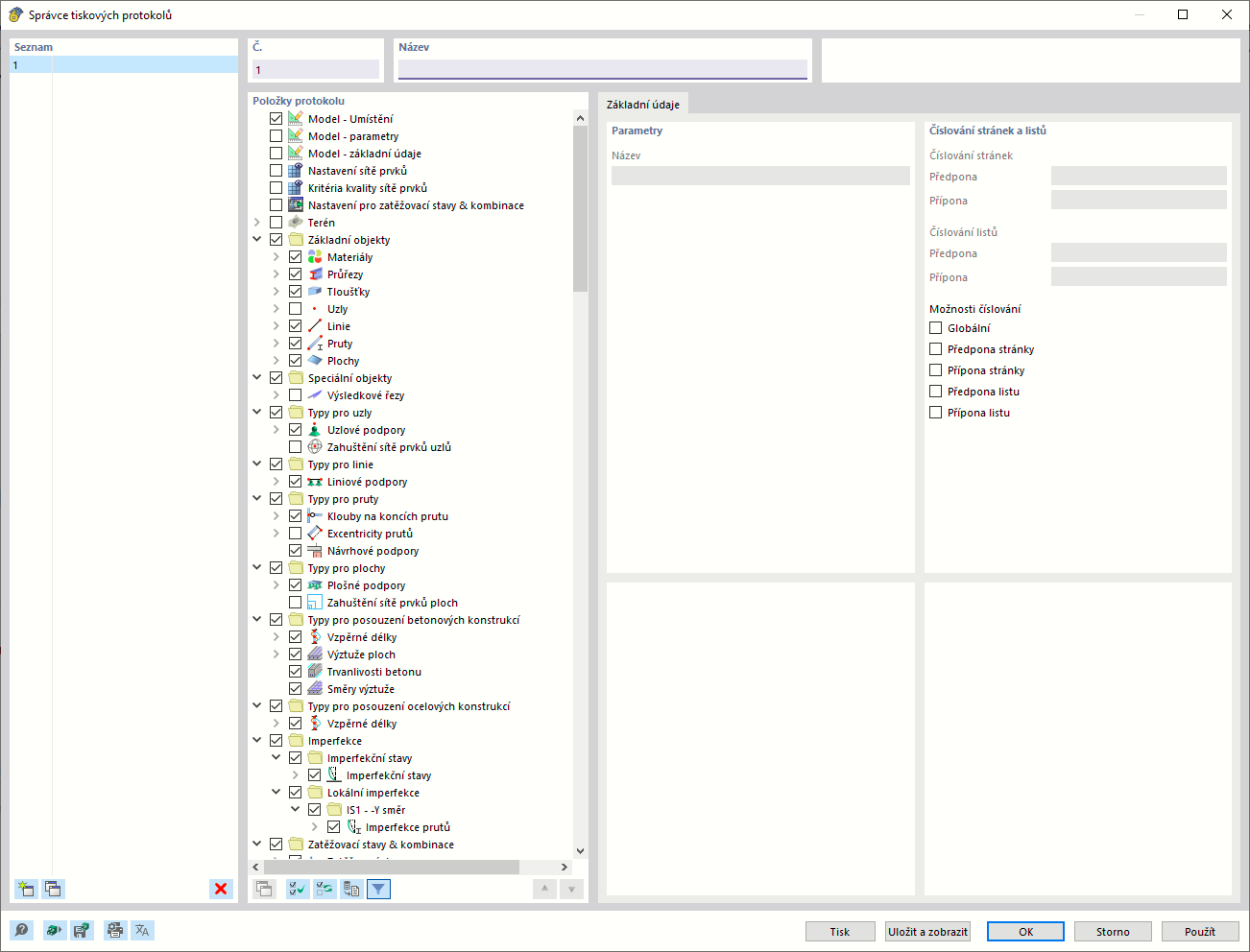
Dialog ' Správce tiskových protokolů '

Sdílet