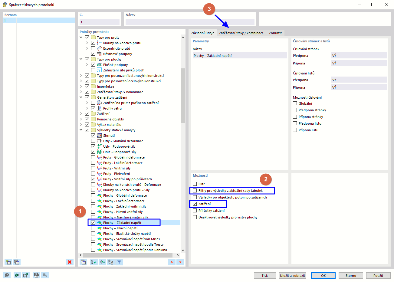
Výběr dat tiskového protokolu
Výběr dat tiskového protokolu
9.3.2024
022198
  • RFEM 5

Výběr dat tiskového protokolu

Sdílet