Automatické generování zatěžovacích stavů a kombinací v přehledném okně
Automatické generování zatěžovacích stavů a kombinací v přehledném okně
20.8.2021
022849
  • RFEM 6
  • RSTAB 9

Automatická generace kombinací zatížení

Automatické generování zatěžovacích stavů a kombinací v přehledném okně

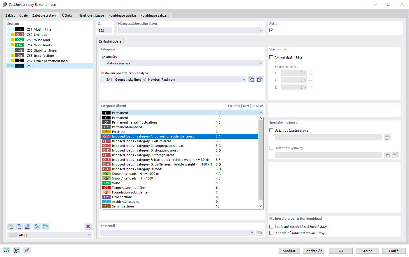
Zobrazení ukazuje okno pro automatické generování zatěžovacích stavů a kombinací. Vytváří se zatěžovací stavy, kombinace a návrhové situace podle mezinárodních norem, jako je Eurokód. Rozhraní umožňuje kopírování a přidávání zatěžovacích stavů v přehledně uspořádaném zobrazení. Zatěžovací stavy a kombinace lze také snadno spravovat v tabulkovém zobrazení.
  • Zatěžovací stavy a kombinace
  • Automatické generování
  • RFEM
  • Eurokód
  • Mezinárodní normy
  • Tabulkový pohled
Používá se v
  • Zatěžovací stavy a kombinace
Sdílet