Funkce 002036 | Ovládání rozsahu protokolu
Funkce 002036 | Ovládání rozsahu protokolu
30.5.2024
022852
  • RFEM 6

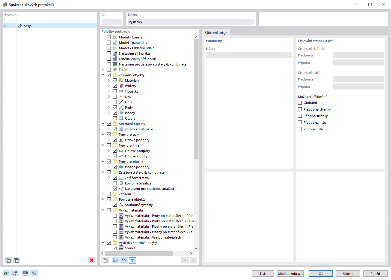
Nastavení tiskového protokolu

Funkce 002036 | Ovládání rozsahu protokolu

Používá se v
  • Ovládání rozsahu protokolu
Sdílet