Ruční zadání kombinace zatížení
Ruční zadání kombinace zatížení
3.7.2025
023393
  • RFEM 6

Manuální zadání kombinace zatížení

Ruční zadání kombinace zatížení

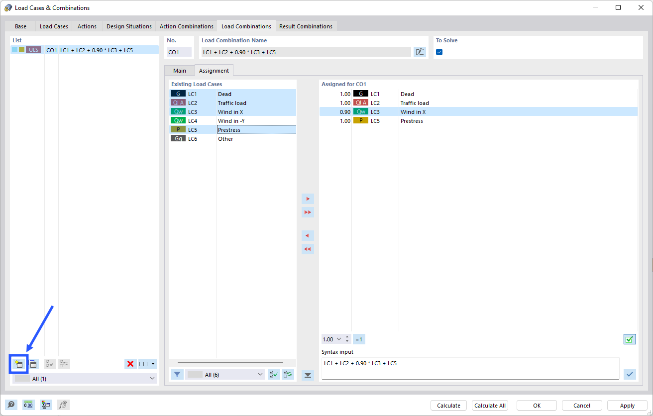
Na obrázku je znázorněn proces ručního zadání kombinace zatížení v softwaru Dlubal. Zobrazuje se v něm dialogové okno umožňující nastavení, jako je výběr zatěžovacích stavů a přidružených součinitelů. To je důležité pro přesné statické výpočty a optimalizaci zatížení konstrukce.
  • Kombinace zatížení
  • Manuálně
Sdílet