Dialogové okno „Zatěžovací stavy a kombinace“, záložka „Kombinace výsledků“
Dialogové okno „Zatěžovací stavy a kombinace“, záložka „Kombinace výsledků“
4.7.2025
023414
  • RFEM 6

Dialog "Zatěžovací stavy a kombinace", záložka "Kombinace výsledků"

Dialogové okno „Zatěžovací stavy a kombinace“, záložka „Kombinace výsledků“

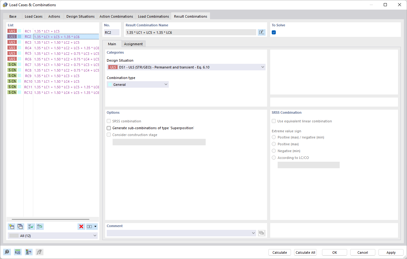
Dialogové okno "Zatěžovací stavy a kombinace" obsahuje na záložce "kombinace výsledků" možnosti pro vytváření a správu kombinací výsledků. Tyto umožňují výpočet různých výsledků na základě existujících zatěžovacích stavů. Rozhraní nabízí k dispozici specifická nastavení pro optimalizaci modelů zatížení. Tato funkce usnadňuje analýzu složitých zatížení konstrukce pro určení přesného kombinovaného zatížení.
  • Zatěžovací stavy a kombince
  • Kombinace výsledků
Sdílet