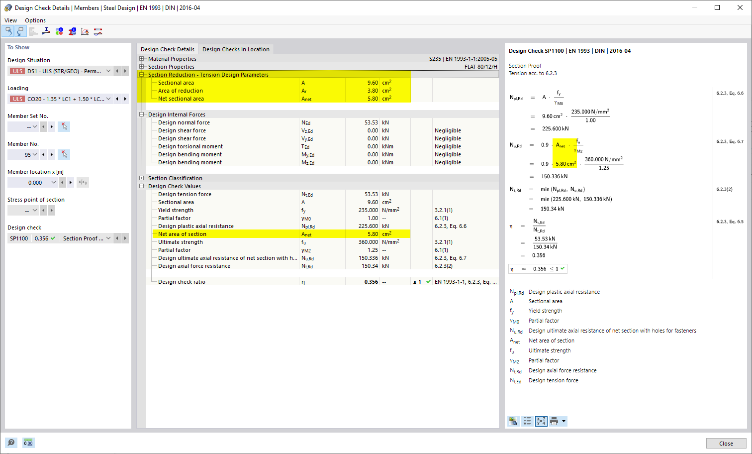
Detaily posouzení při posouzení oceli - posouzení tahem s lokálním oslabením průřezu
Detaily posouzení při posouzení oceli - posouzení tahem s lokálním oslabením průřezu
9.3.2024
024804
  • RFEM 6

Detaily posouzení při posouzení oceli - posouzení tahem s lokálním oslabením průřezu

Sdílet