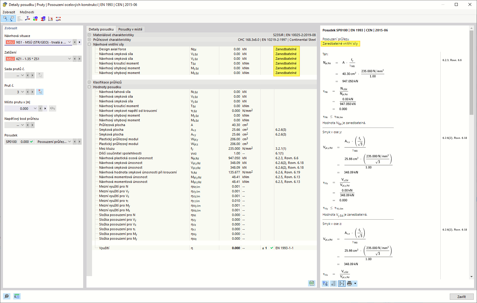
Posouzení oceli - Detaily posouzení pro zanedbatelné vnitřní síly a momenty
Posouzení oceli - Detaily posouzení pro zanedbatelné vnitřní síly a momenty
9.3.2024
025531
  • RFEM 6
  • Posouzení ocelových konstrukcí pro RFEM 6
  • Posouzení ocelových konstrukcí pro RSTAB 9

Posouzení oceli - Detaily posouzení pro zanedbatelné vnitřní síly a momenty

Sdílet