Mostní řez
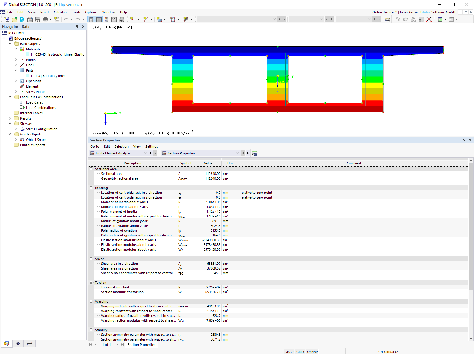
Vlastnosti průřezu mostu
Mostní řez
Vlastnosti průřezu mostu
9.3.2024
025650
  • RSECTION 1
  • Betonové konstrukce
  • Mosty
    • Eurocode 2

Mostní řez

Používá se v
  • Mostní řez
3D model
Více o 3D modelu
  • Mostní řez
Sdílet
9.3.2024
023070
  • RSECTION 1
Vlastnosti průřezu mostu
3D model
Více o 3D modelu
  • Mostní řez
Sdílet