Podrobná vizualizace detailů návrhu s tabulkami a grafickými výsledky. Přehledně strukturované informace o konstrukčních ověřeních.
Přehledné zobrazení podrobností kontroly návrhu, vstupních hodnot, mezilehlých výsledků a konečných výsledků.
Podrobná vizualizace detailů návrhu s tabulkami a grafickými výsledky. Přehledně strukturované informace o konstrukčních ověřeních.
Přehledné zobrazení podrobností kontroly návrhu, vstupních hodnot, mezilehlých výsledků a konečných výsledků.
30.5.2024
027044
  • Posouzení železobetonových konstrukcí pro RFEM 6
  • Posouzení železobetonových konstrukcí pro RSTAB 9
  • Betonové konstrukce

Propojení tabulkových a grafických výsledků

Podrobná vizualizace detailů návrhu s tabulkami a grafickými výsledky. Přehledně strukturované informace o konstrukčních ověřeních.

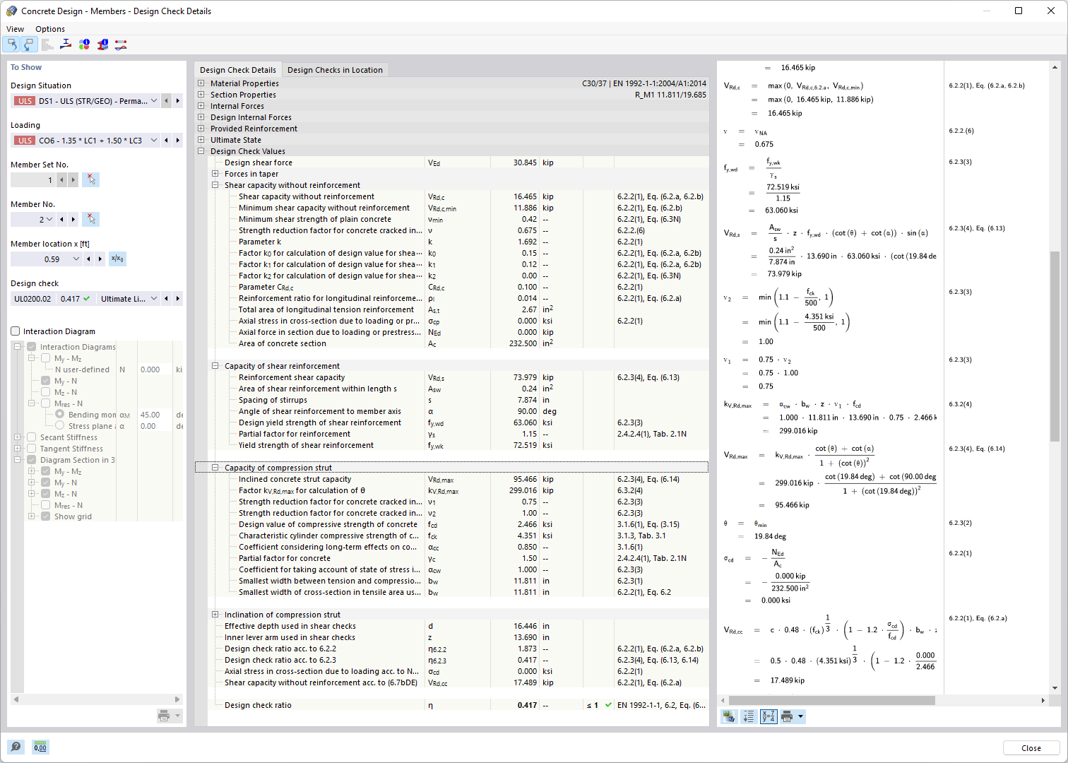
Program vizualizuje výsledky statiky betonových konstrukcí v tabulkách a grafech. Zobrazuje strukturované uspořádání vstupních hodnot, mezivýsledků a konečných výsledků. Podrobná dokumentace poskytuje zobrazení ověření podle normy, včetně mezního stavu únosnosti a použitelnosti. Informační okno poskytuje pohled na průběh výpočtu se vzorci a zdroji podle normy.
  • Posouzení železobetonových konstrukcí
  • Zobrazení detailů posouzení
  • Kontrola návrhu norem
  • Posouzení mezního stavu únosnosti a použitelnosti
  • Konstrukční zásady normy
  • Železobeton
  • Beton
  • Navrhování
Používá se v
  • Posouzení železobetonových konstrukcí | Podrobná dokumentace provedených posouzení
Sdílet
24.3.2025
027045
  • Posouzení železobetonových konstrukcí pro RFEM 6
  • Posouzení železobetonových konstrukcí pro RSTAB 9
  • Betonové konstrukce
Podrobný výtisk posouzení
Přehledné zobrazení podrobností kontroly návrhu, vstupních hodnot, mezilehlých výsledků a konečných výsledků.

Obrázek ukazuje podrobný seznam a zobrazení detailů v kontextu navrhování betonových konstrukcí. Nabízí strukturovaný přehled vstupních hodnot, mezivýsledků a konečných výsledků každého posouzení. Posouzení se týkají jak únosnosti, tak použitelnosti a zohledňují konstrukční normy. Tyto rozsáhlé informace podporují inženýry při přesném navrhování budov.
  • Posouzení železobetonu
  • Návrhové normy
  • Kontrola únosnosti
  • Zajištění použitelnosti
  • Aplikace konstrukčních pravidel
  • Železobeton
  • Beton
  • Posouzení
Sdílet