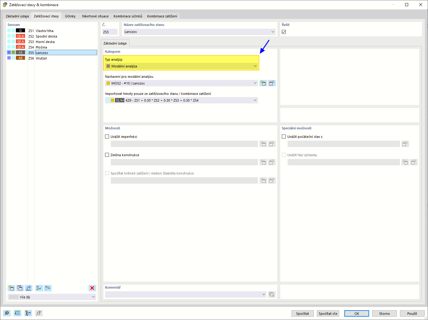
Pro zatěžovací stav definujte typ analýzy 'Modální analýza'
Pro zatěžovací stav definujte typ analýzy 'Modální analýza'
27.6.2024
027409
  • RFEM 6
  • RSTAB 9
  • Modální analýza pro RFEM 6
    • Modální analýza pro RSTAB 9
    • Analýza spektra odezvy pro RSTAB 9
    • Analýza spektra odezvy pro RFEM 6
    • Dynamická a seizmická analýza

Pro zatěžovací stav definujte typ analýzy 'Modální analýza'

Sdílet