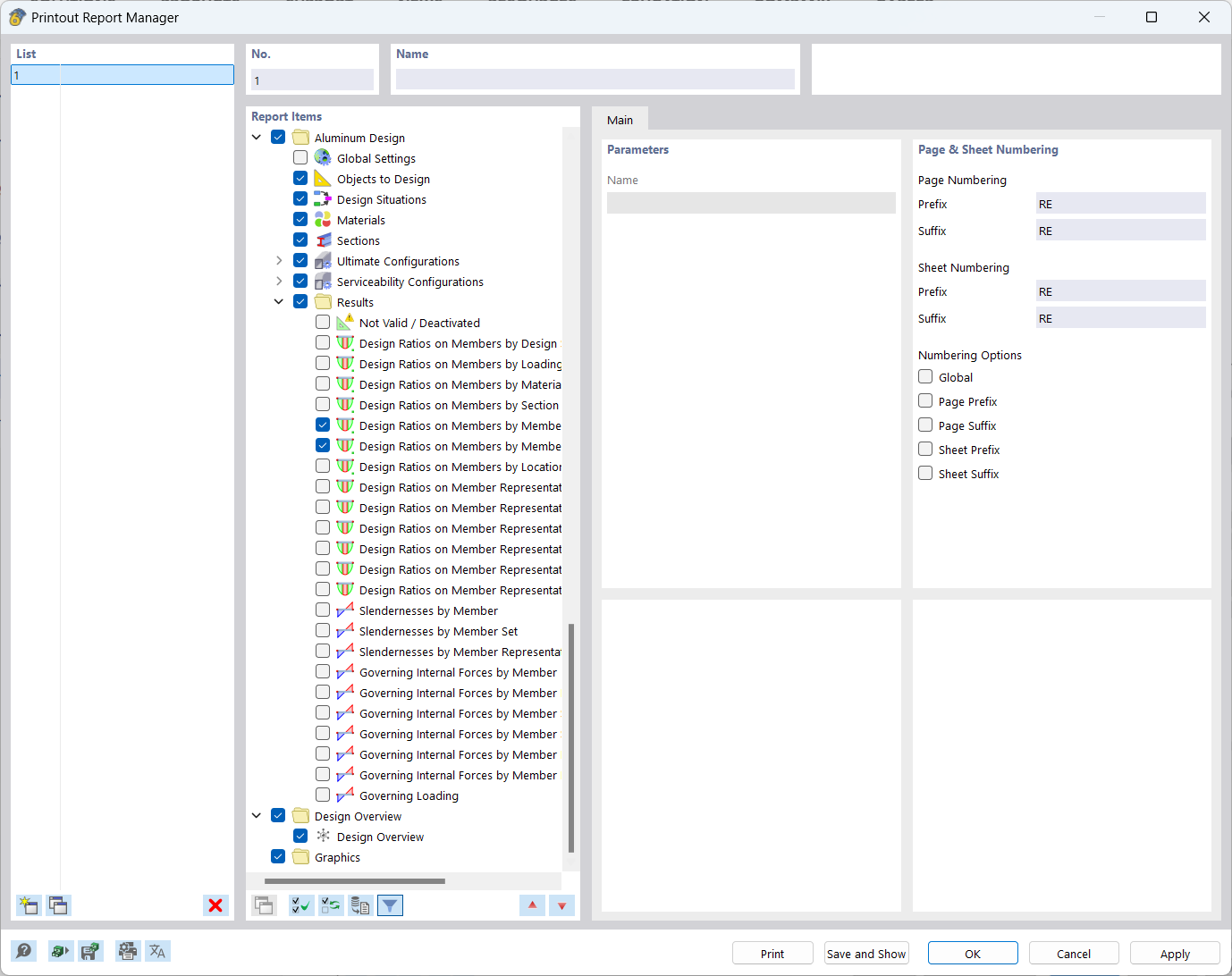
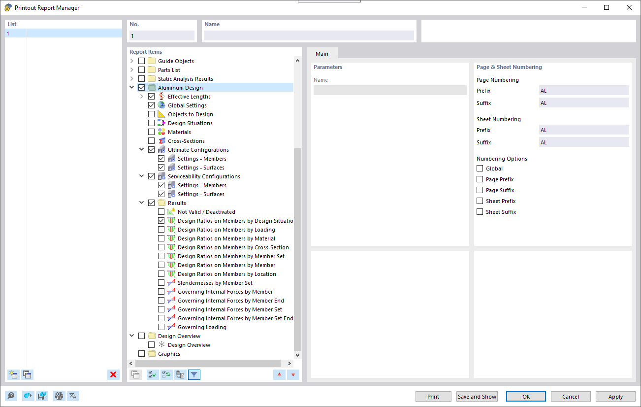
Správce tiskových protokolů
Správce tiskových protokolů
4.1.2022
027541
  • Posouzení hliníkových konstrukcí pro RFEM 6

Správce tiskových protokolů

  • Tiskový protokol
  • Správce
Sdílet