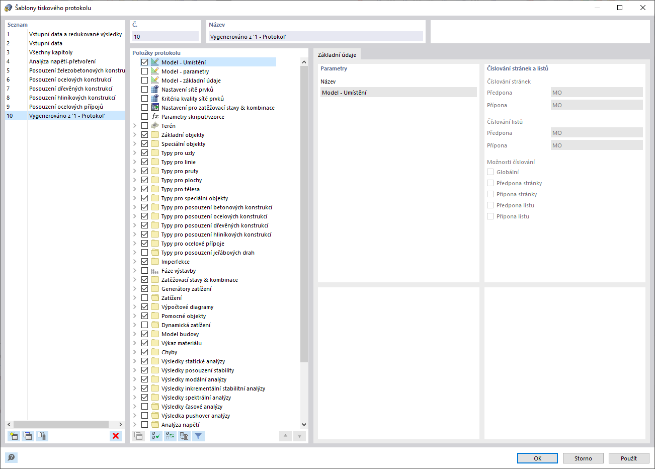
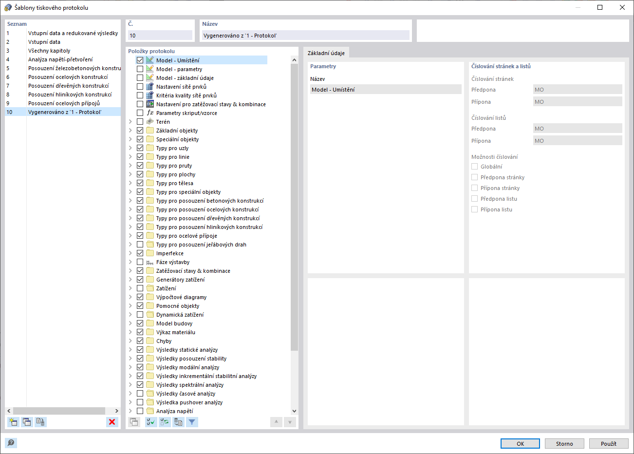
Uložení předlohy protokolu
Uložení předlohy protokolu
9.3.2024
028448
  • RFEM 6

Uložení předlohy protokolu

Sdílet