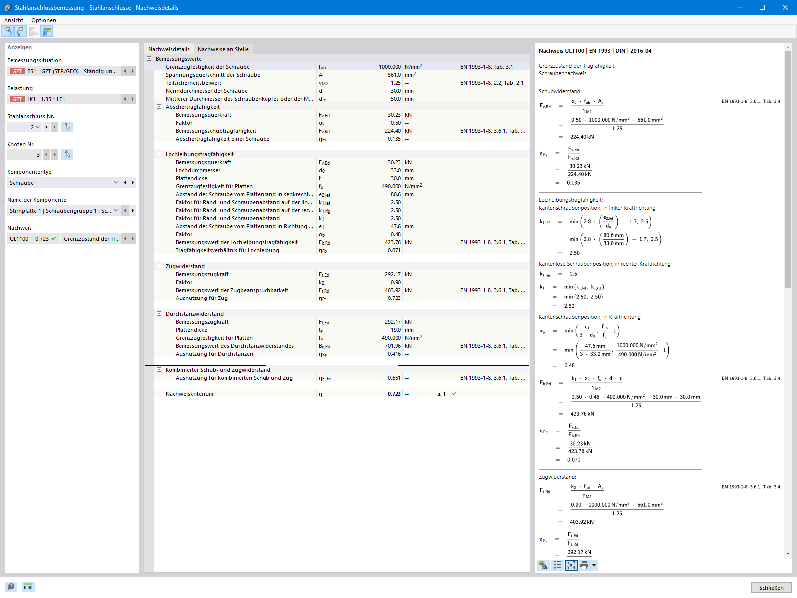
Detaily posouzení šroubů
Vzpěrná tuhost stojiny
Detaily posouzení šroubů
Vzpěrná tuhost stojiny
9.3.2024
028655
  • RFEM 6
  • Ocelové přípoje pro RFEM 6
  • Ocelové konstrukce
    • Ocelové spoje
    • Eurocode 3

Detaily posouzení šroubů

Sdílet
9.3.2024
028653
  • RFEM 6
  • Ocelové přípoje pro RFEM 6
  • Ocelové konstrukce
    • Ocelové spoje
    • Eurocode 3
Vzpěrná tuhost stojiny
Sdílet