Dialog "Podlaží budovy"
Dialog "Podlaží budovy"
12.7.2024
029540
  • RFEM 6

Dialog "Podlaží budovy"

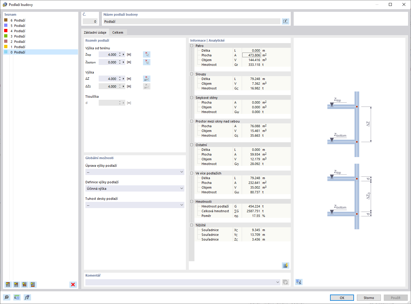
Dialog "Podlaží budovy" zobrazuje uživatelské rozhraní pro úpravu podlaží budovy. Zde lze spravovat a měnit vlastnosti a parametry podlaží pro efektivní modelování konstrukce budovy. Dialog umožňuje podrobné nastavení pro jednotlivá podlaží a nabízí možnosti přizpůsobení výšek podlaží a materiálů. Toto vizuální zobrazení patří k softwaru pro plánování nosných konstrukcí.
  • Model budovy
  • Podlaží budovy
Sdílet