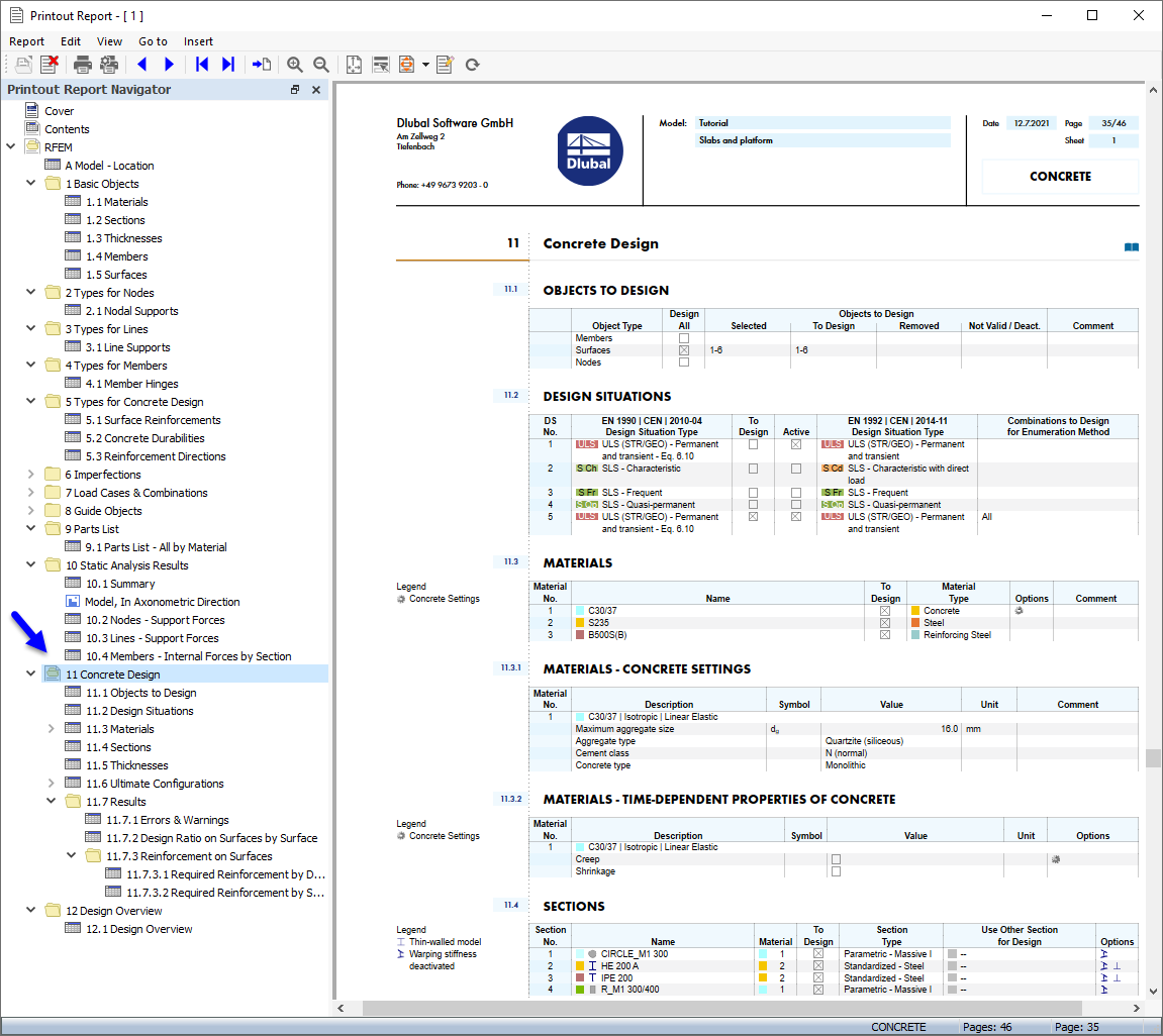
Data "Posouzení železobetonových konstrukcí" v tiskovém protokolu
Data "Posouzení železobetonových konstrukcí" v tiskovém protokolu
23.10.2024
029851
  • RFEM 6

Data "Posouzení železobetonových konstrukcí" v tiskovém protokolu

  • Tiskový protokol
  • Posouzení železobetonových konstrukcí
Sdílet