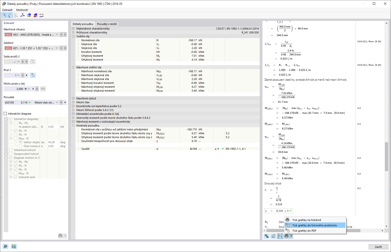
Kontrola detailů sloupu pro dvouosý ohyb
Kontrola detailů sloupu pro dvouosý ohyb
24.10.2024
030040
  • Posouzení železobetonových konstrukcí pro RFEM 6

Kontrola detailů sloupu pro dvouosý ohyb

Sdílet