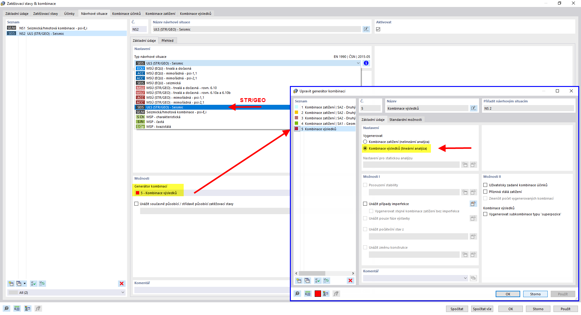
Definování seismické návrhové situace pomocí generátoru kombinací pro kombinace výsledků
Definování seismické návrhové situace pomocí generátoru kombinací pro kombinace výsledků
25.3.2022
030497
  • RFEM 6
  • Modální analýza pro RFEM 6
  • Analýza spektra odezvy pro RFEM 6
    • RSTAB 9
    • Modální analýza pro RSTAB 9
    • Analýza spektra odezvy pro RSTAB 9
    • Dynamická a seizmická analýza

Definování seismické návrhové situace pomocí generátoru kombinací pro kombinace výsledků

  • Návrhová situace
  • Zemětřesení
  • Generátor kombinací
Sdílet