Použití filtrů výsledků v tiskovém protokolu
Použití filtrů výsledků v tiskovém protokolu
29.3.2022
030543
  • RFEM 6
  • Modální analýza pro RFEM 6
  • Analýza spektra odezvy pro RFEM 6
    • RSTAB 9
    • Modální analýza pro RSTAB 9
    • Analýza spektra odezvy pro RSTAB 9
    • Dynamická a seizmická analýza

Použití filtrů výsledků v tiskovém protokolu

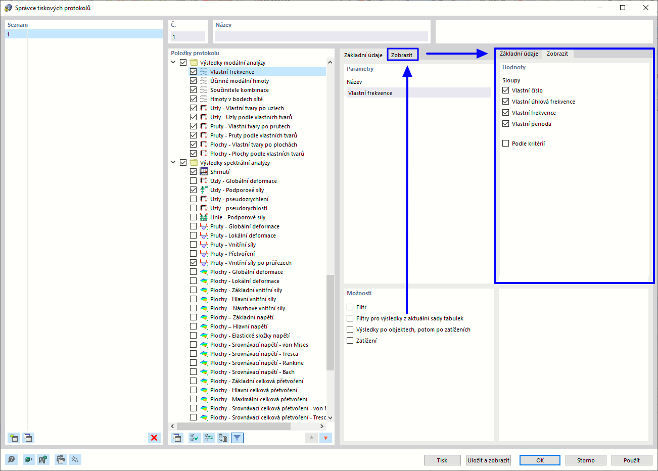
  • Tiskový protokol
  • Filtrování výsledků
Sdílet