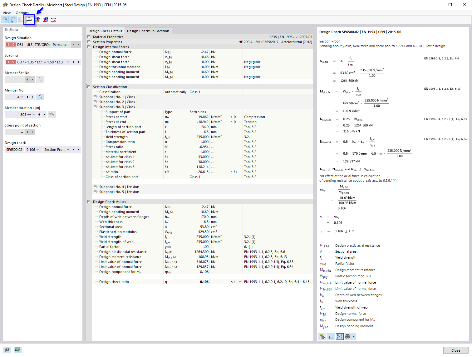
Detaily posouzení pro ohyb kolem osy y, normálovou sílu a smyk
Detaily posouzení pro ohyb kolem osy y, normálovou sílu a smyk
1.4.2022
030641
  • Posouzení ocelových konstrukcí pro RFEM 6

Detaily posouzení pro ohyb kolem osy y, normálovou sílu a smyk

  • Detaily posouzení
  • Ohyb kolem osy Y
  • Posouzení průřezu
Sdílet