Tisk detailů posudku
Tisk detailů posudku
1.4.2022
030650
  • Posouzení ocelových konstrukcí pro RFEM 6

Tisk detailů posudku

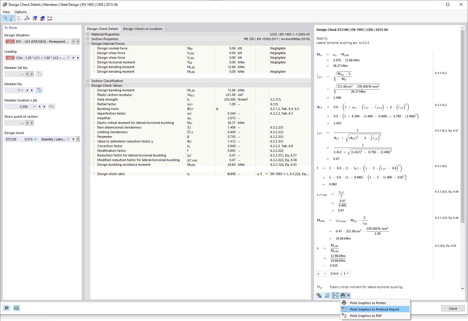
  • Detaily posudku
Sdílet