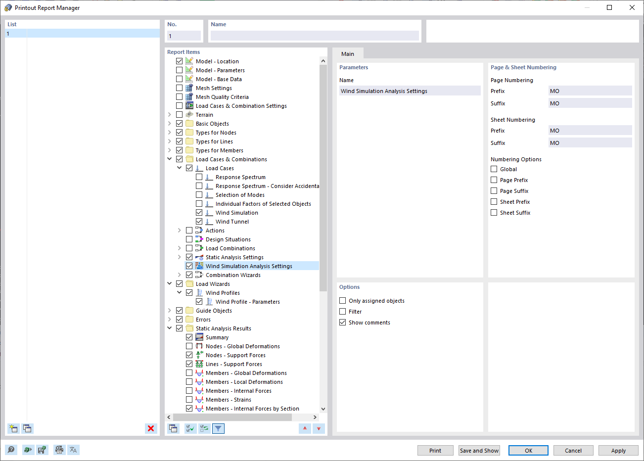
Správce tiskových protokolů
Správce tiskových protokolů
4.4.2022
030703
  • RFEM 6

Správce tiskových protokolů

  • RWIND
  • Manuál
  • Správce tiskových protokolů
Sdílet