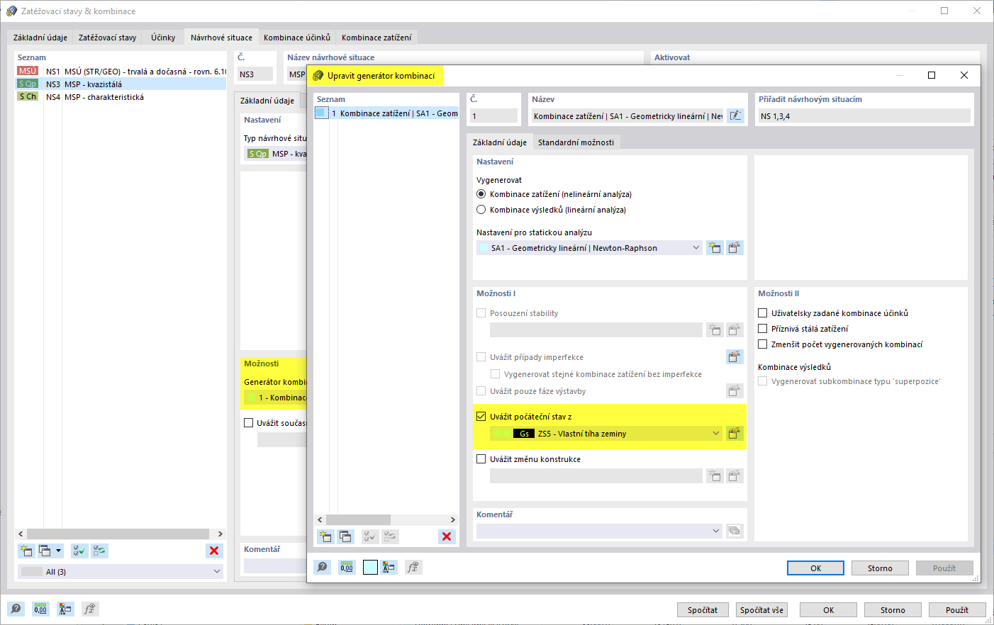
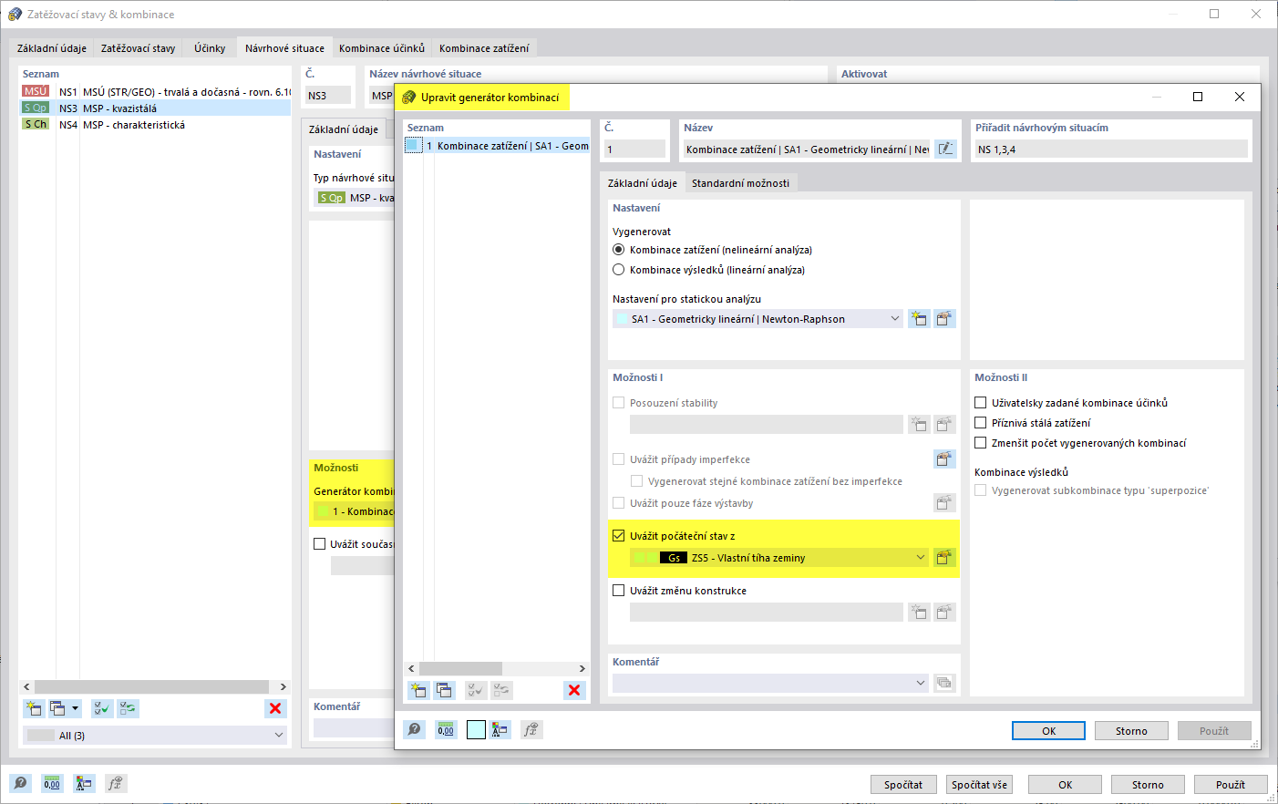
Zadání počátečního stavu v generátoru kombinací
Zadání počátečního stavu v generátoru kombinací
3.5.2022
031426
  • RFEM 6
  • Geotechnická analýza pro RFEM 6
  • Interakce mezi konstrukcí půdy
    • Statické konstrukce

Zatěžovací stav, jehož výsledkem je počáteční stav, v generátoru kombinací

Zadání počátečního stavu v generátoru kombinací

  • Půda
  • Hlavní napětí
  • Počáteční stav
  • Generátor kombinací
Sdílet