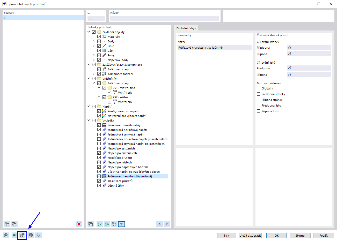
Uložení vybraného výstupního protokolu jako šablony
Uložení vybraného výstupního protokolu jako šablony
9.5.2022
031595
  • RSECTION 1

Uložení vybraného výstupního protokolu jako šablony

  • Tiskový protokol
  • Šablona tiskového protokolu
  • Šablona
Sdílet