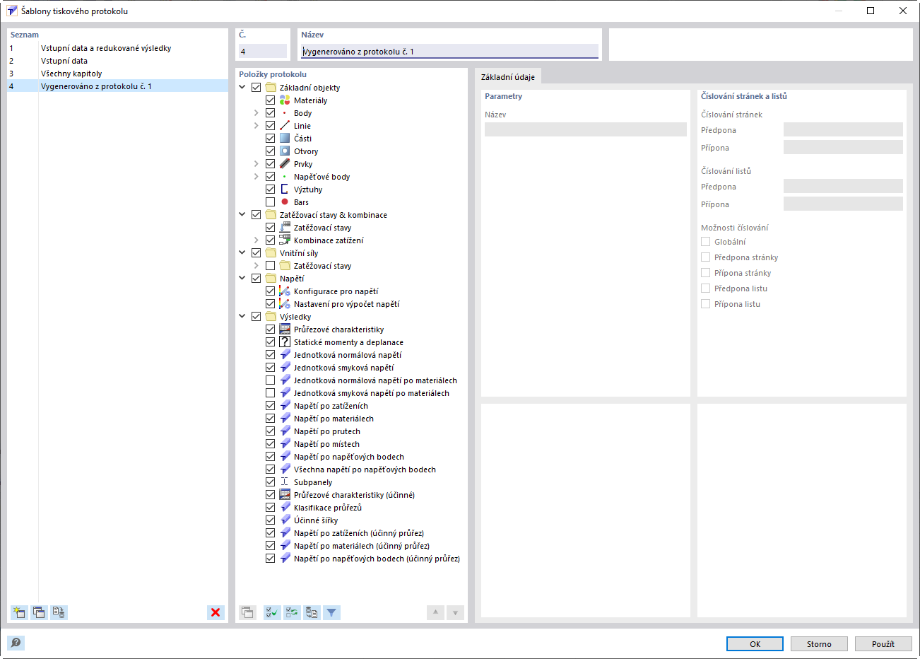
Uložení šablony tiskového protokolu
Uložení šablony tiskového protokolu
9.5.2022
031597
  • RSECTION 1

Uložení šablony tiskového protokolu

  • Šablona tiskového protokolu
  • Vzorový protokol
  • Šablona
Sdílet