Metody analýzy dostupné v programu RSECTION 1
Zatěžovací stavy & kombinace
Definice vnitřních sil
Import vnitřních sil
Konfigurace napětí
Výsledky v programu RSECTION
Správce tisku a Tiskový protokol
Metody analýzy dostupné v programu RSECTION 1
Zatěžovací stavy & kombinace
Definice vnitřních sil
Import vnitřních sil
Konfigurace napětí
Výsledky v programu RSECTION
Správce tisku a Tiskový protokol
9.5.2022
031603
  • RSECTION 1
  • Analýza napětí

Metody analýzy dostupné v programu RSECTION 1

  • Analýza napětí
  • Metody analýzy
Používá se v
  • Stanovení průřezových charakteristik a analýza napětí v programu RSECTION 1
Sdílet
9.5.2022
031604
  • RSECTION 1
  • Analýza napětí
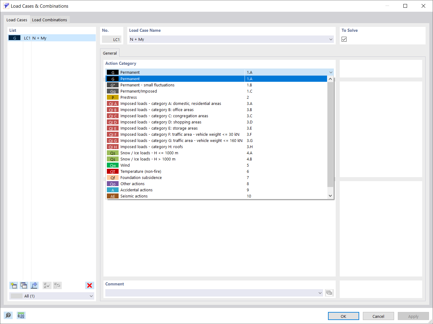
Zatěžovací stavy & kombinace
  • Zatěžovací stavy
  • Kombinace zatížení
Používá se v
  • Stanovení průřezových charakteristik a analýza napětí v programu RSECTION 1
Sdílet
9.5.2022
031605
  • RSECTION 1
  • Analýza napětí
Definice vnitřních sil
  • Vnitřní síly
  • Analýza napětí
Používá se v
  • Stanovení průřezových charakteristik a analýza napětí v programu RSECTION 1
Sdílet
9.5.2022
031607
  • RSECTION 1
  • Analýza napětí
Import vnitřních sil
  • Vnitřní síly
  • Analýza napětí
Používá se v
  • Stanovení průřezových charakteristik a analýza napětí v programu RSECTION 1
Sdílet
9.5.2022
031608
  • RSECTION 1
  • Analýza napětí
Konfigurace napětí
  • Konfigurace napětí
  • Analýza napětí
Používá se v
  • Stanovení průřezových charakteristik a analýza napětí v programu RSECTION 1
Sdílet
9.5.2022
031610
  • RSECTION 1
  • Analýza napětí
Výsledky v programu RSECTION
  • Výsledky
  • Analýza napětí
  • Průřezové charakteristiky
Používá se v
  • Stanovení průřezových charakteristik a analýza napětí v programu RSECTION 1
3D model
Více o 3D modelu
  • Hliníkový průřez
Sdílet
9.5.2022
031611
  • RSECTION 1
  • Analýza napětí
Správce tisku a Tiskový protokol
  • Správce tisku
  • Tiskový protokol
Používá se v
  • Stanovení průřezových charakteristik a analýza napětí v programu RSECTION 1
3D model
Více o 3D modelu
  • Hliníkový průřez
Sdílet