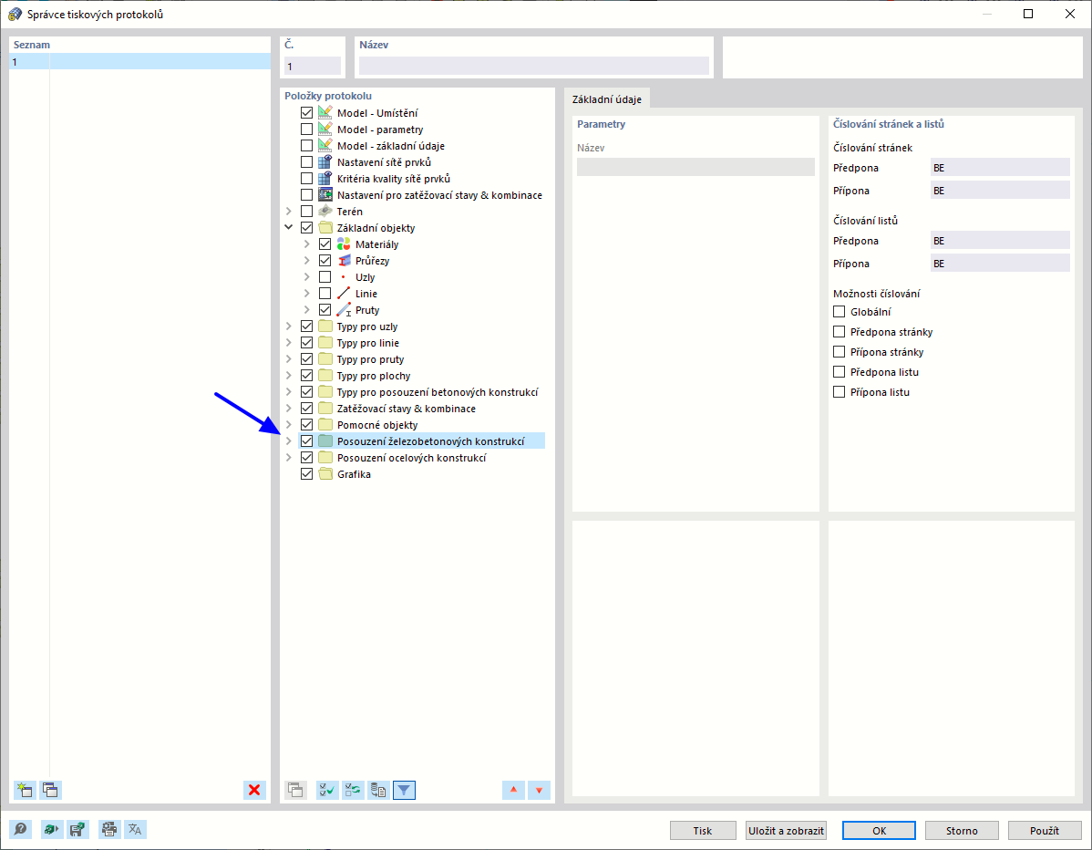
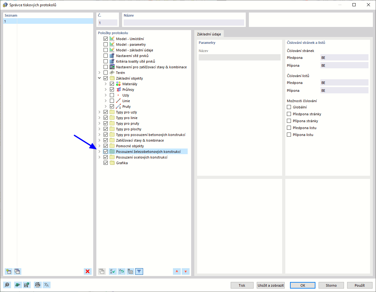
Aktivace dat „Posouzení železobetonových konstrukcí“ ve správci tiskových protokolů
Aktivace dat „Posouzení železobetonových konstrukcí“ ve správci tiskových protokolů
9.3.2024
032062
  • RFEM 6
  • Posouzení železobetonových konstrukcí pro RFEM 6

Aktivace dat „Posouzení železobetonových konstrukcí“ ve správci tiskových protokolů

Sdílet