Zobrazení výpočtu průřezu pro deplanaci v 3D modelu. Jsou zobrazeny účinky, jako je normálová síla a torzní momenty.
Zobrazení výpočtu průřezu pro deplanaci v 3D modelu. Jsou zobrazeny účinky, jako je normálová síla a torzní momenty.
30.5.2024
032626
  • Posouzení hliníkových konstrukcí pro RFEM 6
  • Posouzení hliníkových konstrukcí pro RSTAB 9
  • Eurocode 9

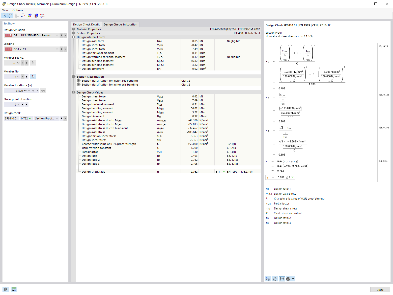
Kontrola průřezů s ohledem na vázané kroucení (7 stupňů volnosti)

Zobrazení výpočtu průřezu pro deplanaci v 3D modelu. Jsou zobrazeny účinky, jako je normálová síla a torzní momenty.

Obrázek ukazuje detail 3D modelu, který znázorňuje výpočet deformace průřezu při vázaném kroucení se zohledněním 7 stupňů volnosti. Jsou zobrazeny různé vnitřní síly, včetně normálové síly (N), posouvajících sil (Vu, Vv) a krouticích momentů (Mt,pri, Mt,sec, Mu, Mv, Mω). Tyto hodnoty slouží jako základ pro porovnávací napětí v posouzení hliníkových konstrukcí.
  • Posouzení průřezu
  • Vázané kroucení
  • 7 stupňů volnosti
  • Posouzení hliníkových konstrukcí
  • Vnitřní síly
  • Prutové konstrukce
  • RFEM
  • RSTAB
  • Deplanace průřezu
  • Průřez
  • Posouzení
Používá se v
  • Posouzení hliníkových konstrukcí | Zohlednění vnitřních sil z výpočtu s Vázaným kroucením (7 stupni volnosti)
Sdílet