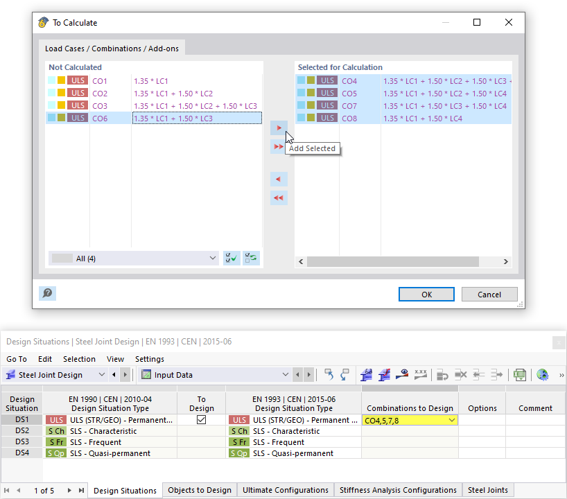
Výběr kombinací zatížení pro posouzení
Výběr kombinací zatížení pro posouzení
9.3.2024
033018
  • Ocelové přípoje pro RFEM 6
  • Ocelové konstrukce
  • Ocelové spoje

Výběr kombinací zatížení pro posouzení

Sdílet