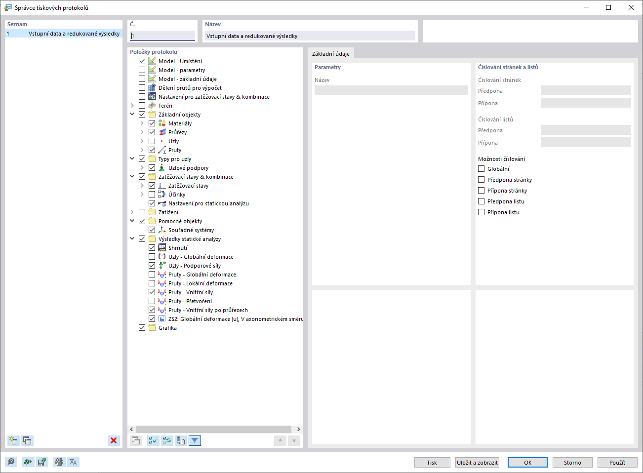
Dialog „Správce tiskových protokolů“
Dialog „Správce tiskových protokolů“
9.3.2024
035000
  • RSTAB 9

Dialog „Správce tiskových protokolů“

Sdílet