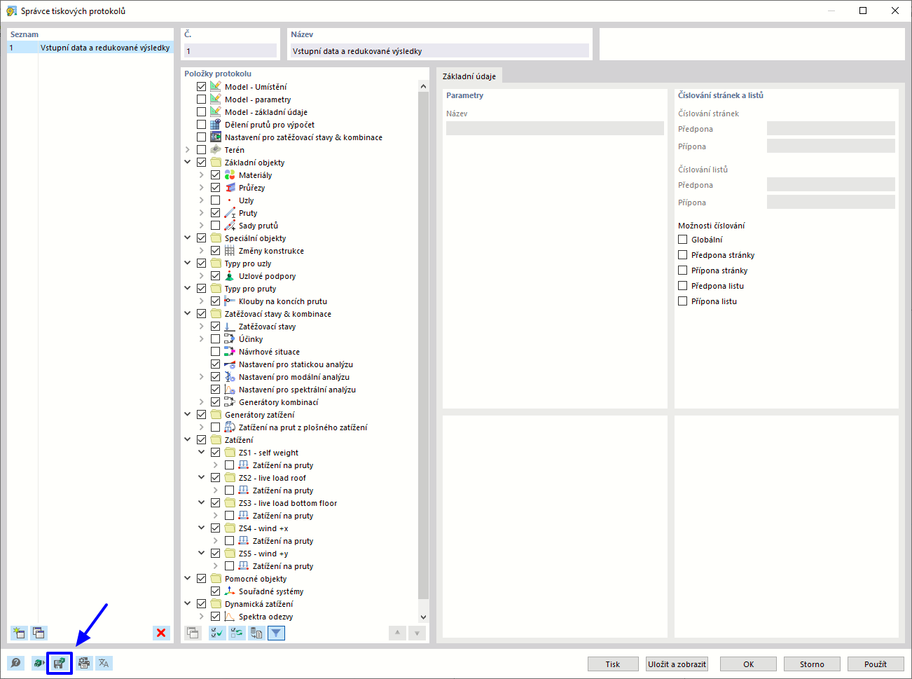
Uložení vybraného tiskového protokolu jako předlohy
Uložení vybraného tiskového protokolu jako předlohy
9.3.2024
035056
  • RSTAB 9

Uložení vybraného tiskového protokolu jako předlohy

Sdílet