Zatěžovací stav metody spektra odezvy
Zatěžovací stav metody spektra odezvy
19.12.2022
036544
  • RFEM 6
  • RSTAB 9
  • Analýza spektra odezvy pro RFEM 6
    • Analýza spektra odezvy pro RSTAB 9

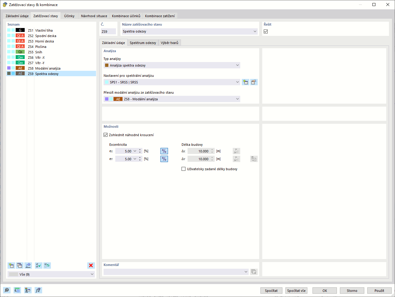
Metoda spektra odezvy - Zatěžovací stav

Zatěžovací stav metody spektra odezvy

Obrázek zobrazuje grafické znázornění spektra odezvy, které se používá pro dynamickou analýzu konstrukcí. Středem analýzy je zatěžovací stav, který je jasně vizualizován v grafu. Metoda zajišťuje, že konstrukce je analyzována z hlediska dynamických vlivů, jako je chování při zemětřesení. Analýza zahrnuje různé parametry, jako jsou vlastní frekvence a tlumicí poměry.
  • Metoda spektra odezvy
Sdílet