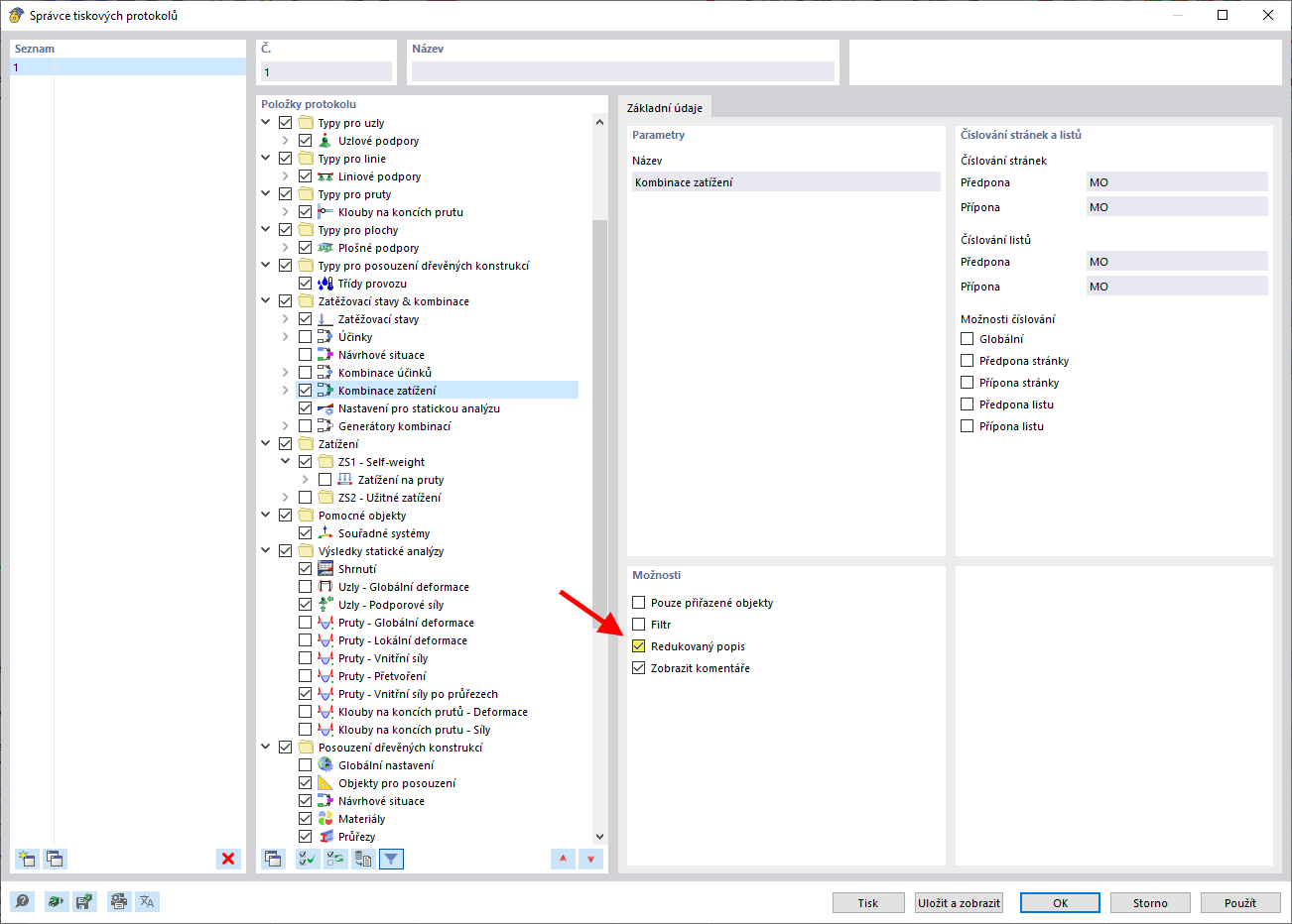
Redukovaný popis
Redukovaný popis
10.3.2024
040076
  • RFEM 6

Redukovaný popis

Sdílet