Dialog „Správce tiskových protokolů“
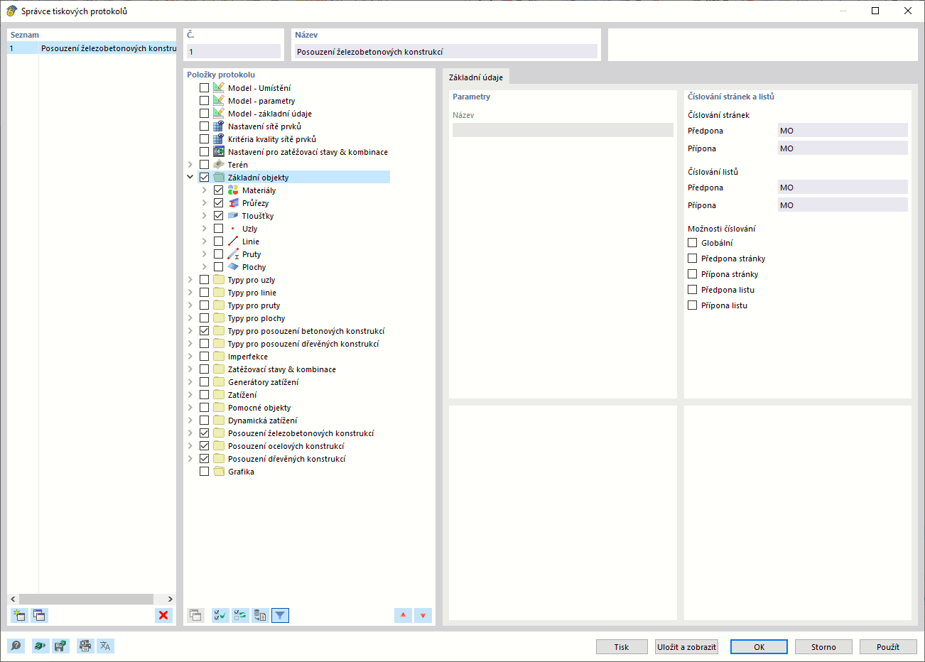
Dialog „Správce tiskových protokolů“
10.3.2024
040530
  • RFEM 6

Dialog „Správce tiskových protokolů“

Sdílet