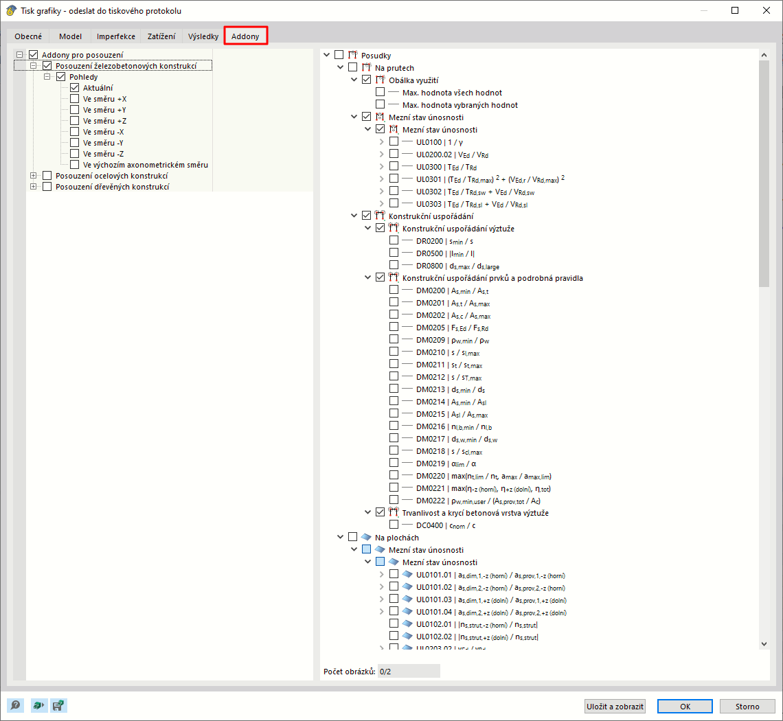
Výběr grafiky ve vícenásobném tisku
Výběr grafiky ve vícenásobném tisku
10.3.2024
040552
  • RFEM 6

Výběr grafiky ve vícenásobném tisku

Sdílet