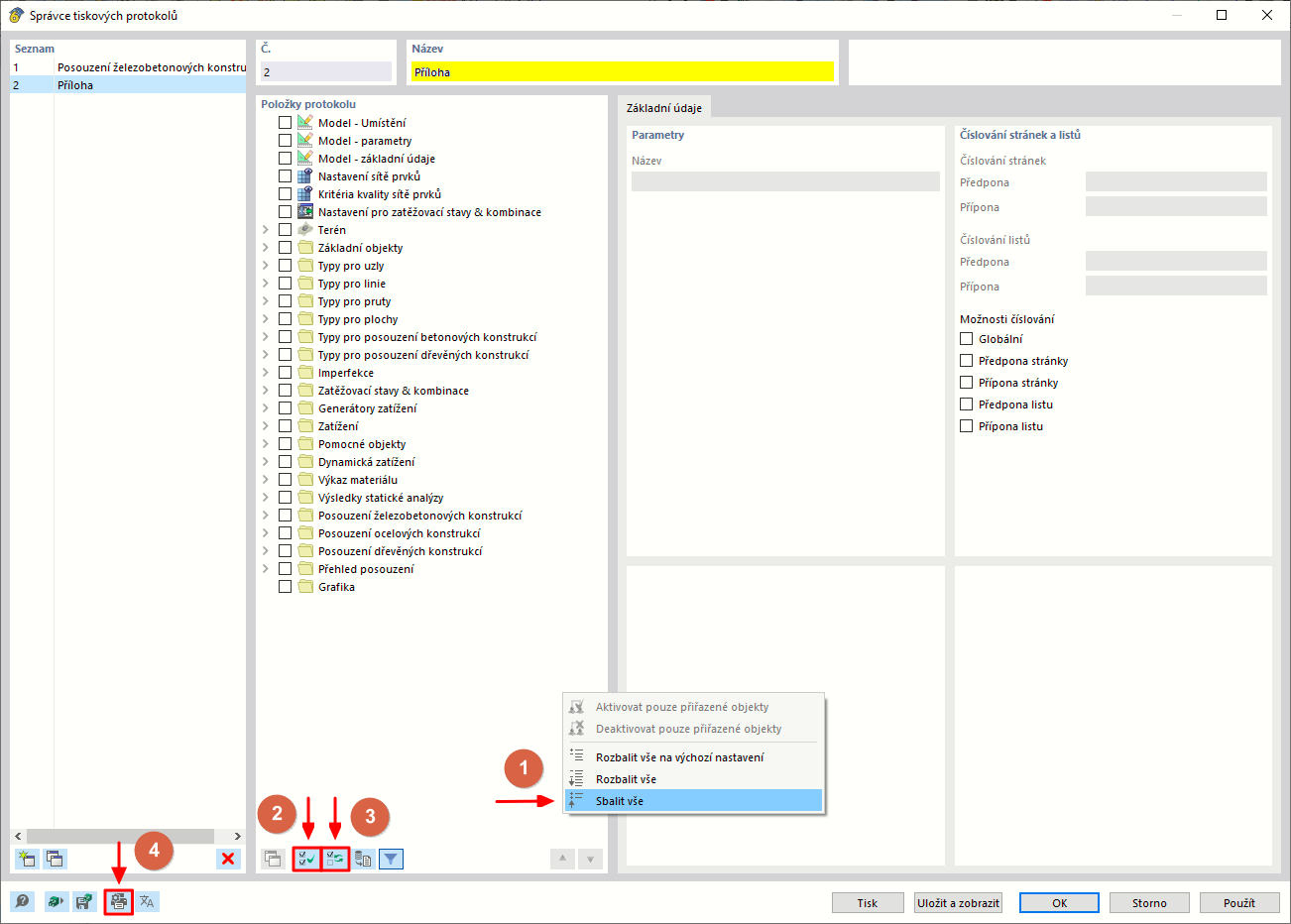
Vytvořit tiskový protokol pro parcely
Vytvořit tiskový protokol pro parcely
10.3.2024
040568
  • RFEM 6

Vytvořit tiskový protokol pro parcely

Sdílet