Správce tiskových protokolů zobrazuje seřazený seznam záznamů dokumentů.
Správce tiskových protokolů zobrazuje seřazený seznam záznamů dokumentů.
15.5.2023
040868
  • RFEM 6

Správce tiskových protokolů - přehled

Správce tiskových protokolů zobrazuje seřazený seznam záznamů dokumentů.

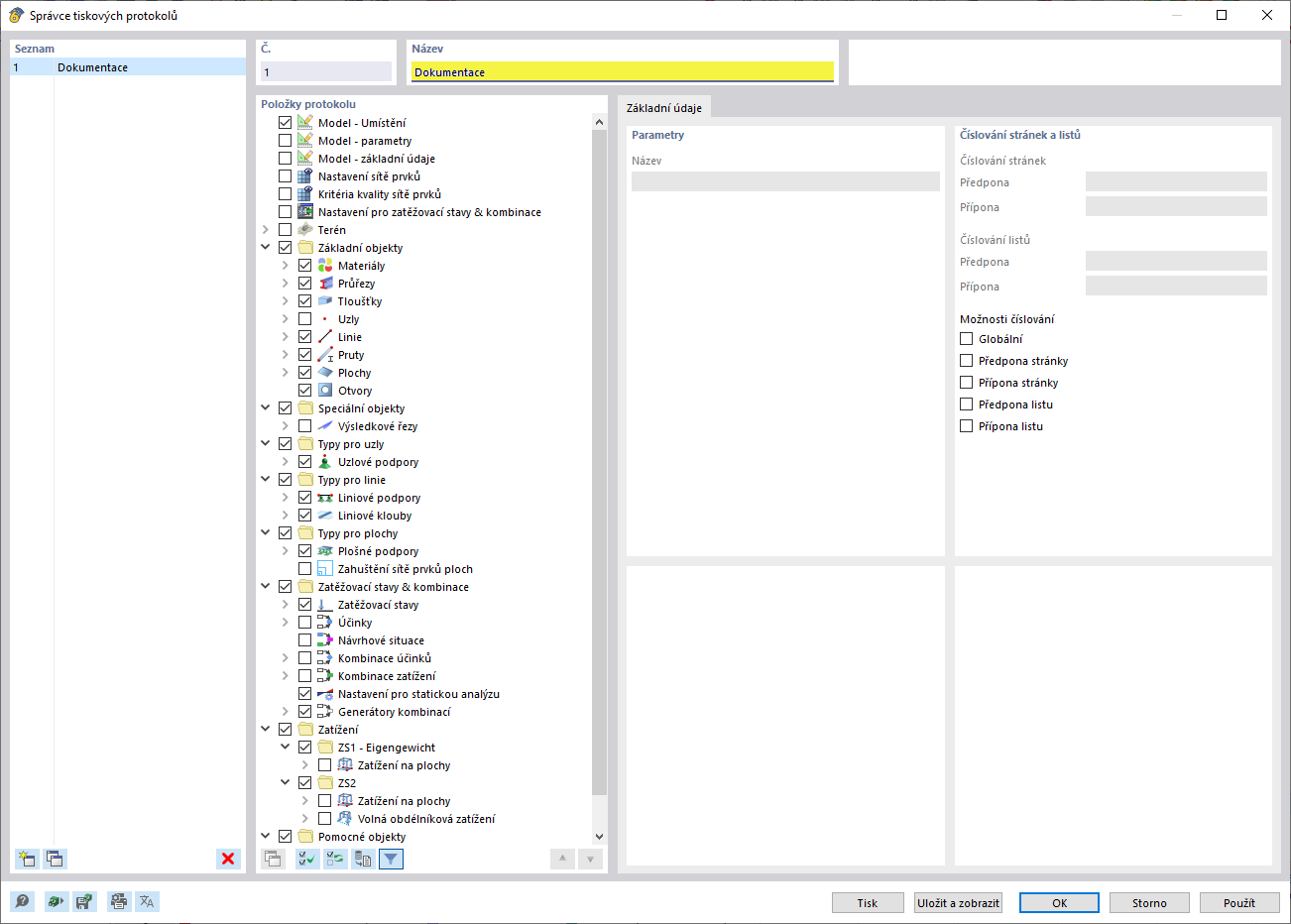
Obrázek zobrazuje správce tiskových protokolů s přehledně strukturovaným seznamem záznamů dokumentů. Tato softwarová funkce usnadňuje organizaci a sledování technických zpráv a dokumentace. Zobrazení je navrženo uživatelsky přívětivě, aby poskytlo stavebním inženýrům rychlý přehled o dostupných dokumentech. Speciální funkce umožňují efektivní správu a přístup k projektovým souborům.
  • Správce tiskových protokolů
  • Správa dokumentů
  • Seřazený seznam
  • Softwar pro stavební inženýrství
  • Technické sdělení
Sdílet