Funkce 002632 | Posouzení stropních desek jako samostatných 2D systémů
Zadání tuhých rovin
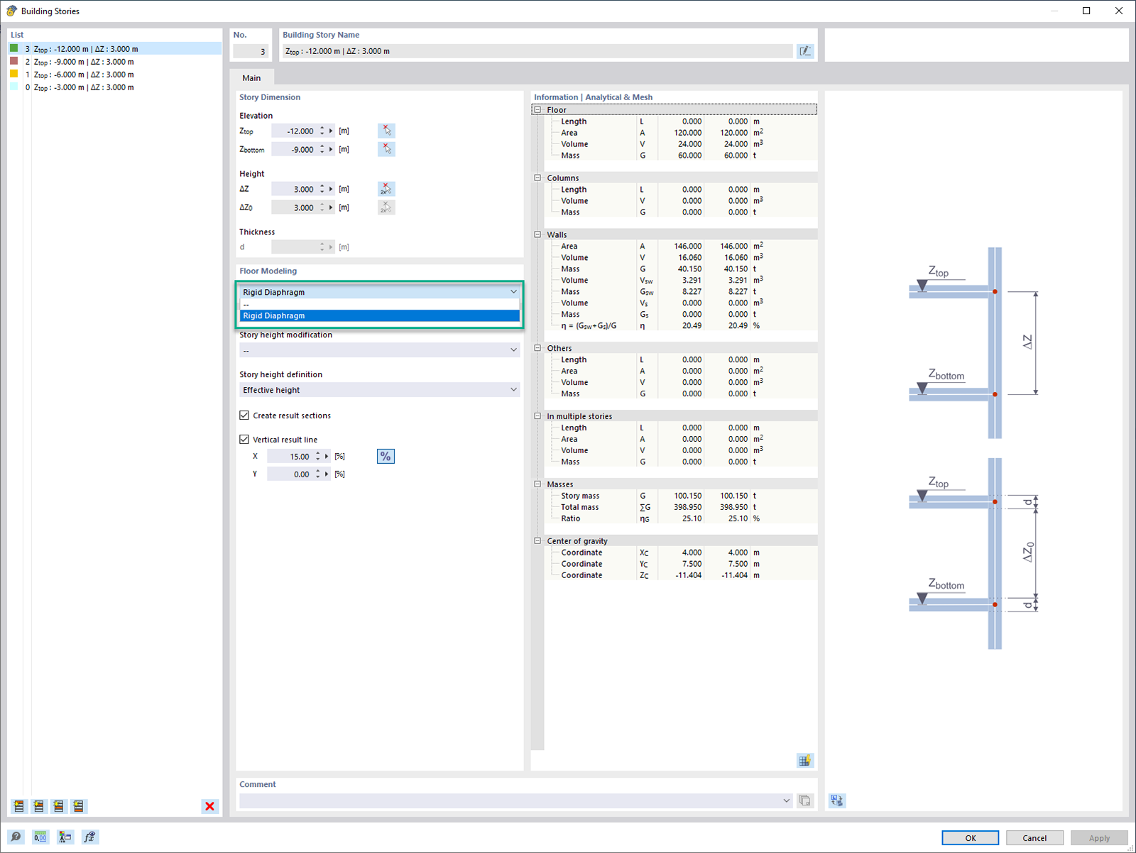
Zadání sad podlaží
Funkce 002632 | Posouzení stropních desek jako samostatných 2D systémů
Zadání tuhých rovin
Zadání sad podlaží
11.3.2024
041070
  • RFEM 6
  • Model budovy pro RFEM 6
  • Budovy

Posouzení železobetonové desky jako 2D úlohy

Funkce 002632 | Posouzení stropních desek jako samostatných 2D systémů

Používá se v
  • Posouzení desek jako samostatných 2D konstrukcí
Sdílet
10.3.2024
041571
  • RFEM 6
  • Model budovy pro RFEM 6
  • Budovy
Zadání tuhých rovin
Sdílet
10.3.2024
041572
  • RFEM 6
  • Model budovy pro RFEM 6
  • Budovy
Zadání sad podlaží
Sdílet