Správa dokumentů stavebních projektů pomocí správce tiskových protokolů
Správa dokumentů stavebních projektů pomocí správce tiskových protokolů
20.6.2023
041773
  • RFEM 6

Efektivní plánování výstupů ve stavebnictví

Správa dokumentů stavebních projektů pomocí správce tiskových protokolů

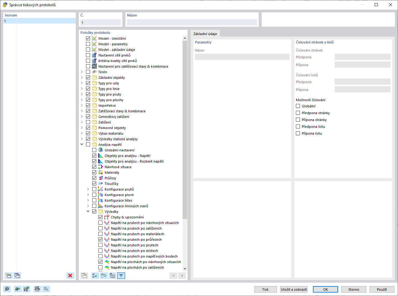
Obrázek zobrazuje správce tiskařských protokolů, nástroj pro efektivní organizaci a tvorbu dokumentace pro stavební projekty. Tento nástroj umožňuje vytvářet přesně strukturované zprávy, které shrnují všechny relevantní údaje o projektu. Aplikace je obzvláště užitečná pro uživatele inženýrského softwaru, jako jsou programy RFEM a RSTAB, pro generování přesných protokolů.
  • Správce tiskových protokolů
  • Stavební projekty
  • Dokumentace
  • Správa projektů
  • RFEM
  • RSTAB
  • Inženýrský software
Sdílet