Tiskový protokol s dalšími kapitolami
Tiskový protokol s dalšími kapitolami
13.8.2024
047194
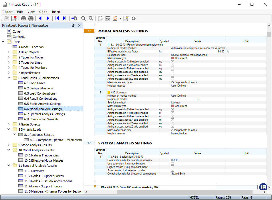
  • RFEM 6
  • Modální analýza pro RFEM 6
  • Analýza spektra odezvy pro RFEM 6

Tiskový protokol s dalšími kapitolami

Sdílet