Správce tiskových protokolů s kapitolami pro posouzení ocelových přípojů
Správce tiskových protokolů s kapitolami pro posouzení ocelových přípojů
11.6.2024
050934
  • RFEM 6
  • Ocelové přípoje pro RFEM 6

Správce tiskových protokolů s kapitolami pro posouzení ocelových přípojů

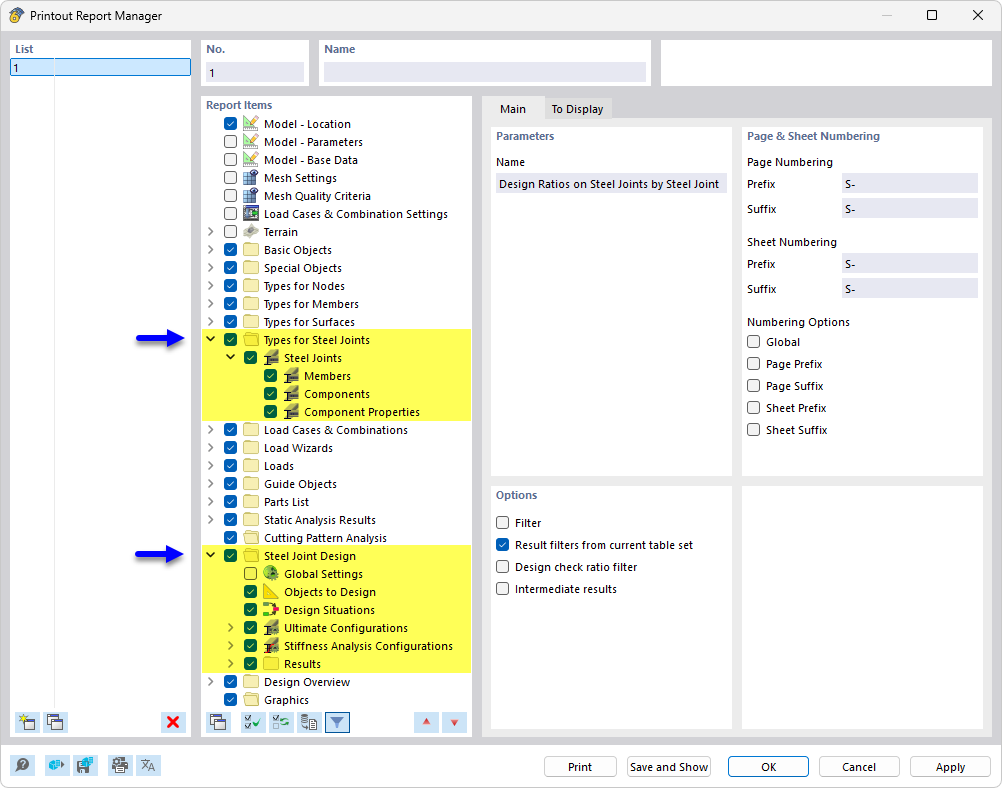
Obrázek ukazuje správce tiskových protokolů obsahující podrobnou strukturu kapitol zaměřenou na posouzení ocelových přípojů. Zobrazuje konkrétní obsah a výsledky relevantní pro posouzení a výpočet přípojů v ocelových konstrukcích.
  • Správce tiskového protokolu
  • Posouzení ocelových přípojů
  • Ocelové přípoje
Sdílet