Funkce 002887 | Vývojové diagramy pro fáze výstavby
Funkce 002887 | Vývojové diagramy pro fáze výstavby
24.9.2024
052696
  • Analýza fází výstavby (CSA) pro RFEM 6

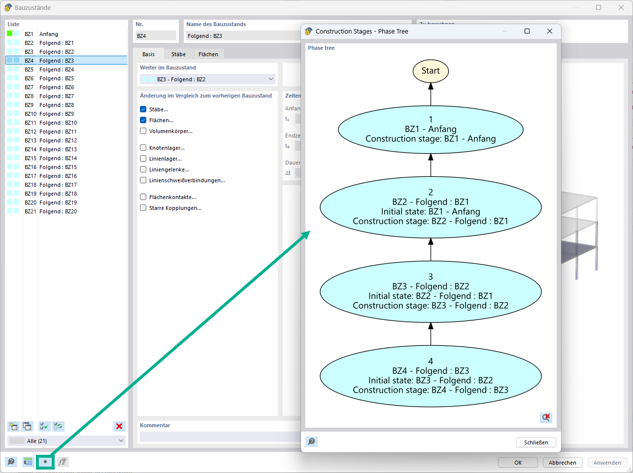
Vývojový diagram pro fáze výstavby v programu RFEM

Funkce 002887 | Vývojové diagramy pro fáze výstavby

Používá se v
  • Vývojové diagramy pro fáze výstavby
Sdílet