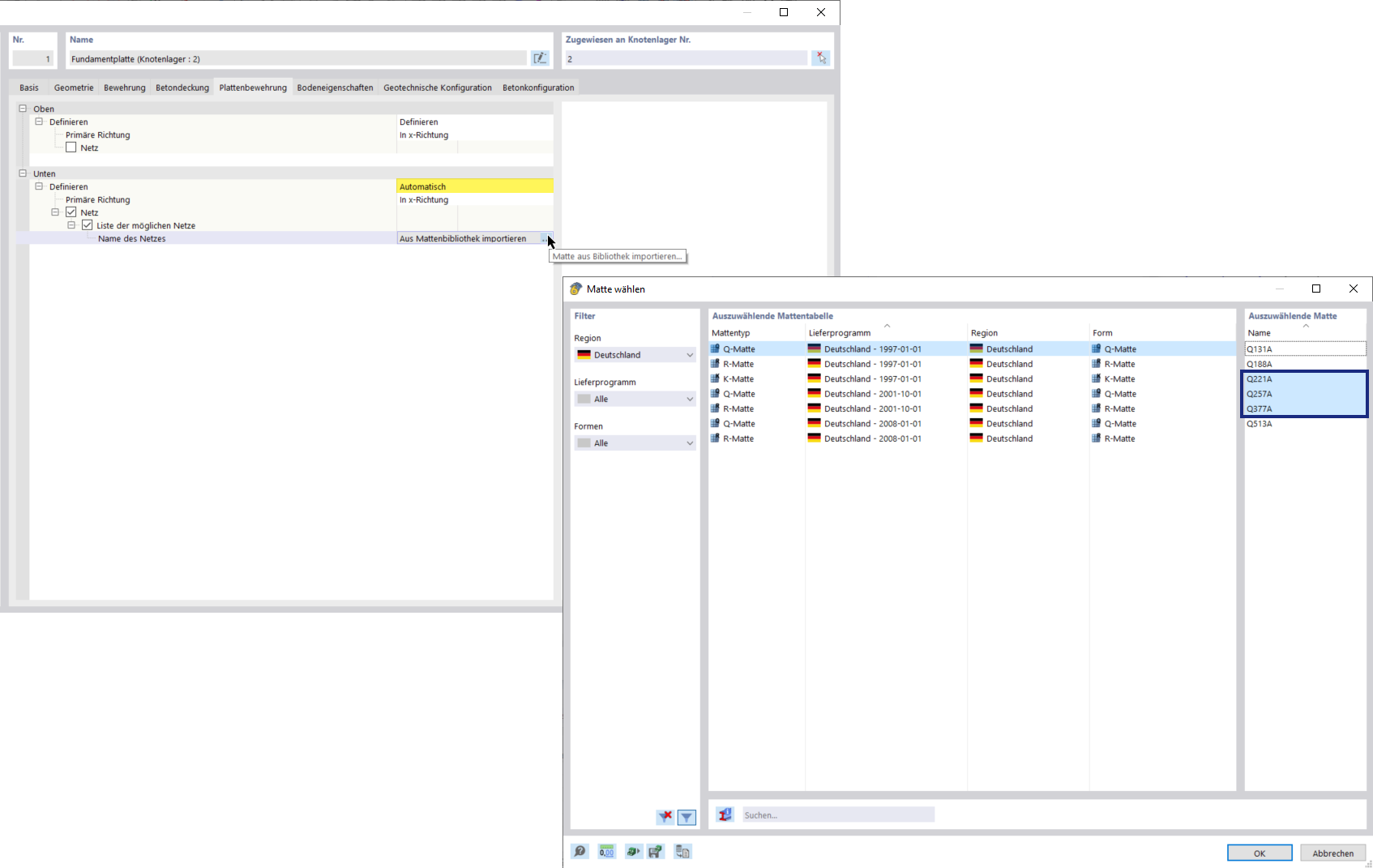
Betonové základy | Výběr výztužných sítí z knihovny
Betonové základy | Výběr výztužných sítí z knihovny
26.9.2024
052726
  • RFEM 6

Betonové základy | Výběr výztužných prutů z knihovny

Betonové základy | Výběr výztužných sítí z knihovny

Sdílet