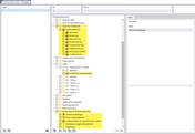
Detailní pohled na Správce tiskových protokolů v oblasti stavebního plánování pro betonové základy.
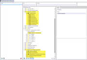
Detailní pohled na Správce tiskových protokolů v oblasti stavebního plánování pro betonové základy.
25.10.2024
053456
  • RFEM 6

Kapitola v tiskovém protokolu pro betonové základy

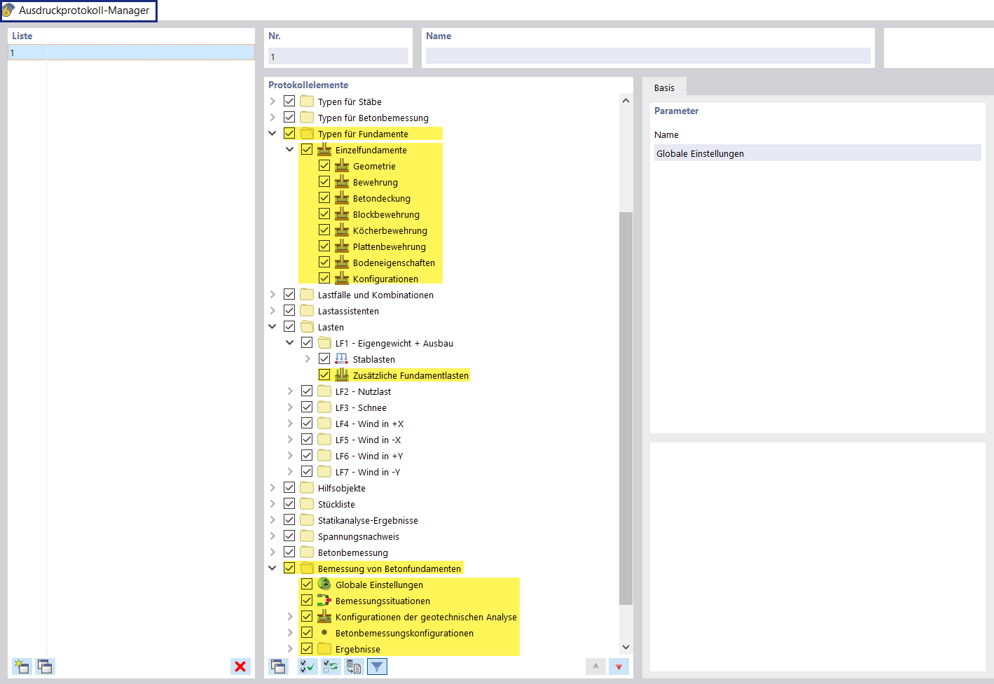
Detailní pohled na Správce tiskových protokolů v oblasti stavebního plánování pro betonové základy.

Správce tiskových protokolů zobrazuje strukturovaný přehled kapitol pro zpracování betonových základů. Tento pohled umožňuje efektivní správu a dokumentaci projektových kroků. Kapitoly obsahují různé relevantní aspekty a detaily potřebné pro provádění betonových základů.
  • Betonové základy
  • Správce tiskových protokolů
  • Stavební plánování
Sdílet