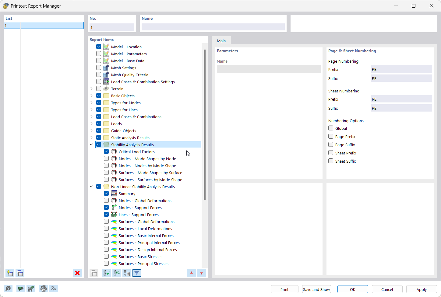
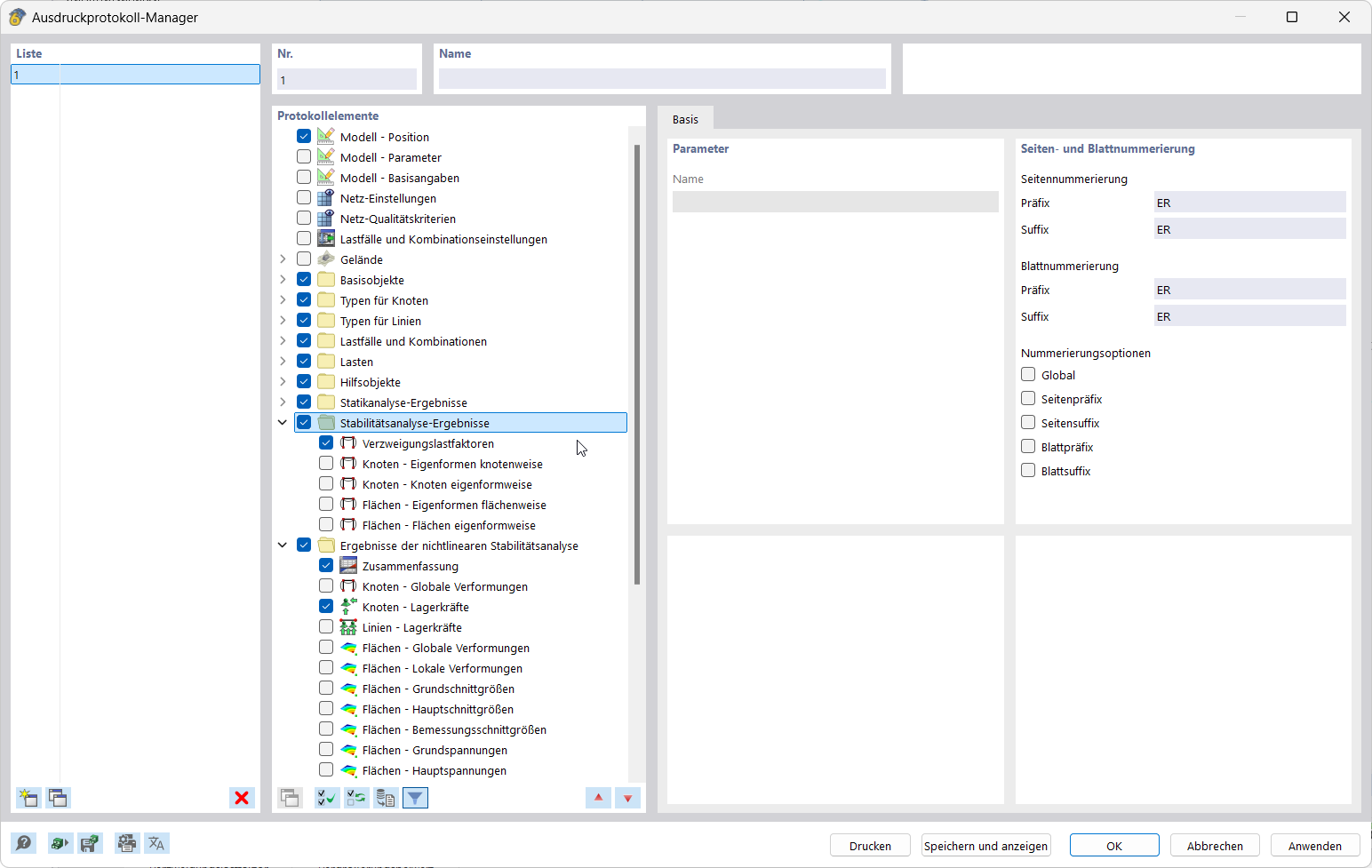
Obrázek ukazuje, jak se vybírají prvky sestavy v nástroji Správce tiskového protokolu.
Aplikace dokumentuje výsledky začleněním grafiky do tiskového protokolu.
Na obrázku je zobrazeno uživatelské rozhraní pro vytváření a úpravy hromadných tisků.
Obrázek ukazuje, jak se vybírají prvky sestavy v nástroji Správce tiskového protokolu.
Aplikace dokumentuje výsledky začleněním grafiky do tiskového protokolu.
Na obrázku je zobrazeno uživatelské rozhraní pro vytváření a úpravy hromadných tisků.
5.3.2025
055682
  • RFEM 6
  • Statické konstrukce
  • Metoda konečných prvků
    • Posouzení stability

Výsledková zpráva | Správce tiskového protokolu

Obrázek ukazuje, jak se vybírají prvky sestavy v nástroji Správce tiskového protokolu.

Na displeji se zobrazuje softwarové rozhraní programu Printout Report Manager, ve kterém se provádí výběr prvků zprávy pro dokumentaci výsledků. Zobrazují se přehledné funkční oblasti a ovládací panely pro řízení dat zprávy.
  • Položky tiskového protokolu v Správci tiskových protokolů
  • Dokumentace výsledků
  • Výběr dat tiskového protokolu
  • Rozhraní softwaru
Sdílet
5.3.2025
055683
  • RFEM 6
  • Statické konstrukce
  • Metoda konečných prvků
    • Posouzení stability
Dokumentace výsledků | Grafika pro tiskový protokol
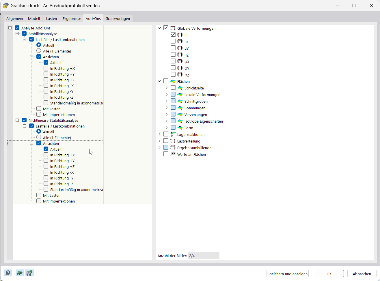
Aplikace dokumentuje výsledky začleněním grafiky do tiskového protokolu.

Tato funkce integruje grafiku výsledků přímo do tiskového protokolu, což umožňuje přesnou dokumentaci. Funkce umožňuje strukturovaný přenos vizualizací do protokolů.
  • Dokumentace výsledků
  • včetně grafiky v tiskovém protokolu
Sdílet
5.3.2025
055684
  • RFEM 6
  • Statické konstrukce
  • Metoda konečných prvků
    • Posouzení stability
Dokumentace výsledků | Hromadný tisk
Na obrázku je zobrazeno uživatelské rozhraní pro vytváření a úpravy hromadných tisků.

Na obrázku je zobrazeno filtr pro konfiguraci a úpravy hromadného tisku. Zobrazují se různé možnosti nastavení pro dokumentaci výsledků. Rozhraní poskytuje přímé vstupní možnosti pro simulaci výstupu.
  • Dokumentace výsledků
  • Vytváření hromadných tisků
  • Úprava hromadných tisků
  • Uživatelské rozhraní
  • Konfigurace tisku
  • Dokumentace výsledků
Sdílet