Kombinace výsledků a přiřazení relevantních fází výstavby v dynamickém analytickém softwaru.
Kombinace výsledků a přiřazení relevantních fází výstavby v dynamickém analytickém softwaru.
30.4.2025
056530
  • RFEM 6

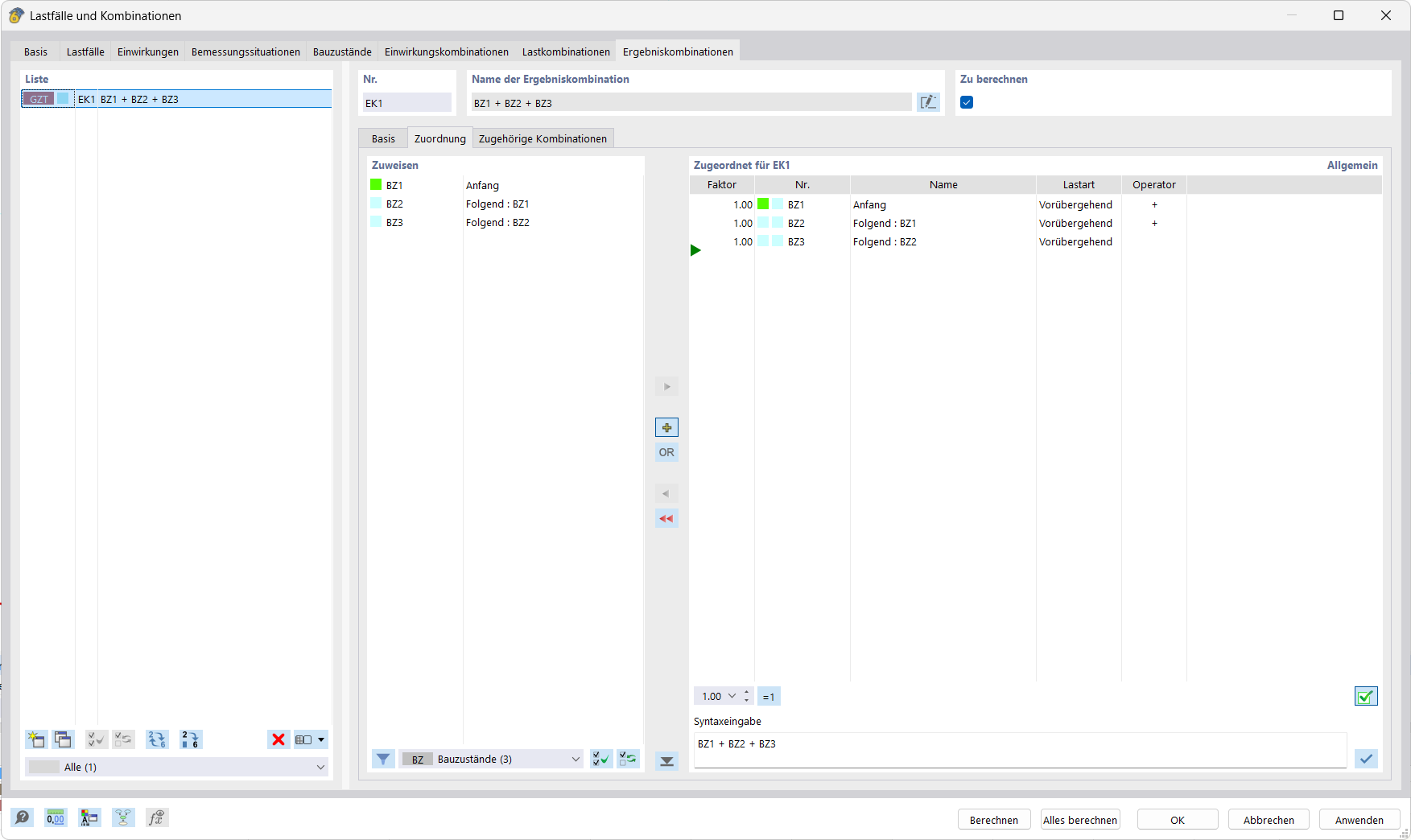
Přiřazení kombinací výsledků a fází výstavby

Kombinace výsledků a přiřazení relevantních fází výstavby v dynamickém analytickém softwaru.

Obrázek ukazuje obrazovku s dynamickým analytickým softwarem, který umožňuje vytvářet kombinace výsledků a přiřazovat jim konkrétní fáze výstavby. Tabulkový rozvržení přehledně zobrazuje vstupní data a výsledky. Tato funkce je zvláště užitečná pro propojení a vyhodnocení zatěžovacích případů v komplexních stavebních projektech.
  • Kombinace výsledků
  • Fáze výstavby
  • Software pro analýzu
  • dynamická analýza
  • Stavební inženýrství
Sdílet